为更好地满足小程序客服人员使用网页端客服的需求,平台更新网页端客服状态设置、会话转接、主动结束会话、自动接入、自动回复、数据面板、拉起小程序能力,提升客服的沟通效率。
本次更新点:
1. 客服状态,明确客服在线/离线
为便于客服更好地体现在线状态,平台将原网页端客服设置内的新消息通知开关升级为客服状态,并将展示位置迁移至左上角小程序头像处。切换客服状态,搭配其他功能使用,提升立客服应答率,提升用户体验。
2. 会话转接,把用户咨询分配给对应客服
为便于客服更好地解答用户咨询,支持客服将已接入的用户咨询转接给另一个在线的客服,并附带转接留言。
3. 主动结束会话,便于会话新增消息时被其他客服接入
为便于客服更好管理会话消息的收发,支持客服主动结束会话,操作后用户再次咨询,会话会出现在待接入列表,可被其他客服接入。
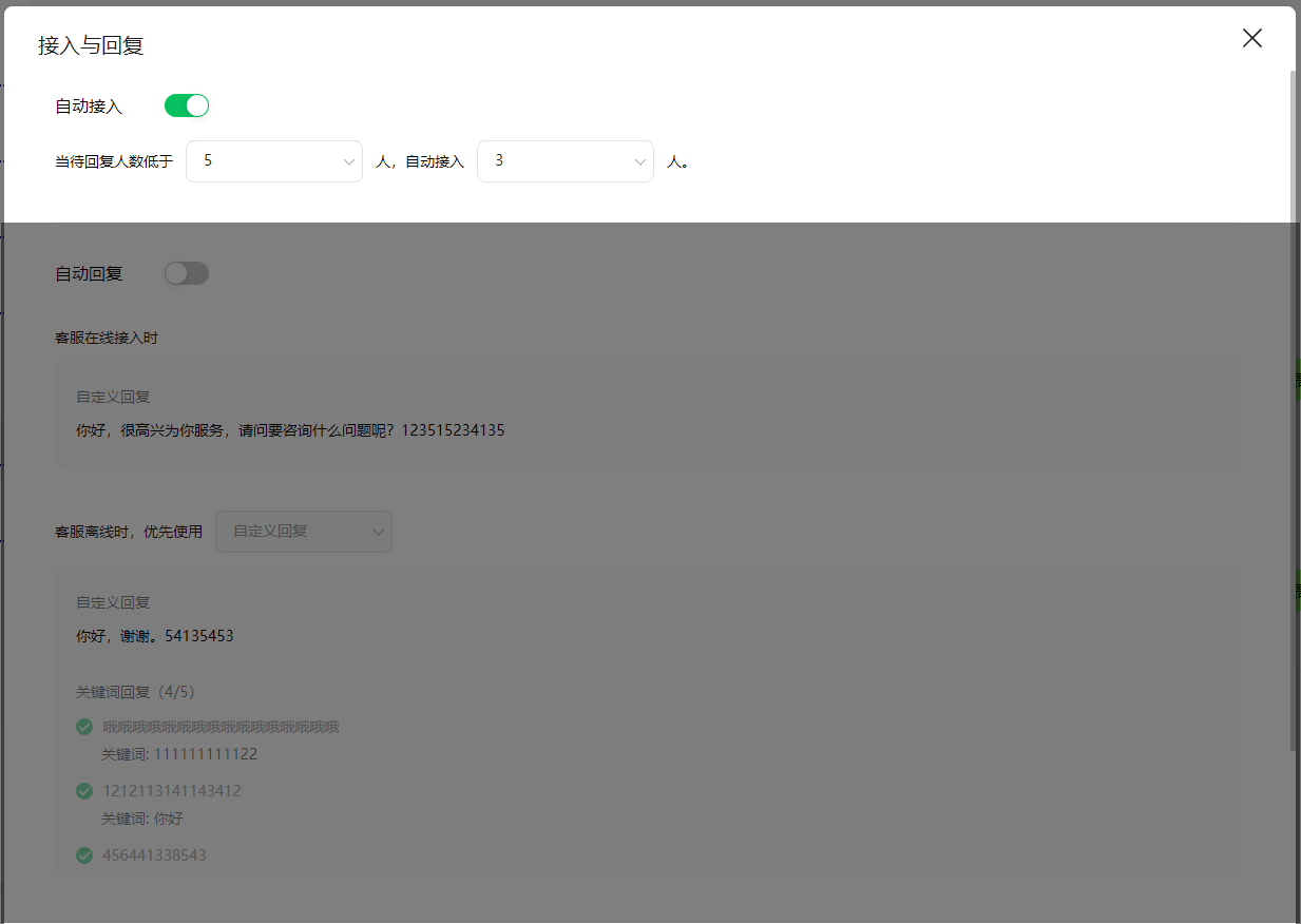
4. 自动接入,快速接入多个会话,减少用户等待时间
为便于客服更快接入会话,支持自动接入,自定义接入规则(已接入列表中,待回复低于X人,自动接入Y人,已读未回视作待回复,会话右上角有红圈标识),无需手动逐个接入。
5. 自动回复,提升用户接入体验,提高离线应答率
为便于客服在线和离线时更好的回复咨询,支持客服接入时欢迎语,提升用户接入体验;同时支持离线时自定义回复和关键词回复,且支持定义离线回复优先级。
5.1 客服在线接入时自动回复:仅在客服接入用户咨询时触发。
5.2 客服离线时自定义回复与关键词回复:仅在客服离线时触发。
6. 数据面板,掌握小程序客服应答情况
为帮助客服提升客服应答质量,支持展示商家的客服整体使用概况和单客服服务情况,同时支持聊天记录下载。小程序管理员可查看店铺所有回复情况和下载所有聊天记录,非管理员客服可查看自己的服务情况和下载自己的聊天记录。
7. 网页端客服拉起小程序,打开小程序更方便
为提升客服在网页端的体验,支持在登录电脑微信客户端的情况下,在网页端点击小程序卡片直接拉起小程序,无需转换到移动端再打开小程序,同端操作更方便。
后续客服系统将会持续迭代更新,欢迎各位商家分享使用体验及建议。

你好,昨天开始小程序网页端客服已经改版, 经过昨天一天的使用发现以下问题希望能得到回复。此次改版经使用后觉得很好的三个改进:1、第七点,客服可以直接打开客人发的小程序链接,这个确实方便了许多。2、在文中没有提到的,昨天惊喜发现可以直接发送图片,无论图片多大。3、有客户咨询会有弹窗提示,让客服能及时响应。
但是经过使用,也发现了几处不太完善或者对当前工作有困扰的功能,就这几处功能提一个小小的建议:
1、关于第三点结束会话的功能。当客服A接入会话,在没有点击结束会话的情况下,即使客服A离线,客人发起对话会直接发送到客服A,而不是发送到当时在线客服处。并且昨日更新后历史接入的客人都显示在已接入,需要客服一个个手动结束对话,否则客人发起对话就会接入到这位客服账号。非常耗时。以前版本是会话在半小时自动结束,48小时客服端可以重新接入。这个功能更加实用,希望能做考虑恢复或在此基础上进行增加。
2、网页端不再显示客服头像,以前版本在客服端可以看到客服头像,方便我们知道是哪一位客服接待了客人。但现在不显示,确实不好区分。不方便我们找到当事客服解决问题。希望能像之前版本在客服端可以显示接待客服头像。
3、关于快捷回复的编辑。在平时的客服工作中,每一位客服都可能会编辑能快速回答问题的话术,方便在客人回答时快速解答,但昨日发现此功能已经没有,需要管理员才能设置,每一位客服的对话习惯不一样,建议能像以前一样给到每个账号便捷快捷回复与的权限。
以上是经过使用后提出的小小建议,希望能得到回复。谢谢
1. 客服离线后用户上行新消息到客服A无法被其他客服接入,这一点我们正在排期开发中,后续客服离线后会话可以被其他客服接入,预计近期即可上线。
2. 想问下这里 “找到当事客服解决问题” 具体是什么场景呢?
3. 目前快捷回复已经调整为全部客服可设置,以最后一位客服设置的为准。
设置了离线回复,但一直不生效。请问这个功能可用么??
什么时候网页端能和移动端一样在聊天窗口直接发送商品小程序和查看该客户以往订单呢?
根本就编辑不了接入语和自定义回复关键词回复。鼠标一点编辑,页面就被关掉了,重复了好多遍都是这样。一点编辑页面就消失,一点编辑页面就消失,根本编辑不了
请问客服管理员在哪里可以看其他客服的接待情况及聊天记录
请问客服的聊天记录现在仍然是在云端保存30天么?是否有办法延长保存时间或者支持下载及导出?
1. MP用户反馈拉起反馈用户的客服会话的需求我们正在开发中,预计近期即可上线。
2. 想问下这里为什么不接入待接入用户列表内的咨询呢?
你好,我有几个问题想问一下,1、以前超过30分钟会自动结束会话,现在是否还能自动结束,如果要手动结束的话,客服数量过多会很耽误处理时间。2、有高效的自动接入是好事,但是你们上线小程序的时候是不是设置没有做好,把历史信息全部接入了,目前我已接入数量起码1000个以上,导致我无法使用自动接入,只有手动接入,请问是否有批量结束回话的功能在开发中。3、还是结束回话的问题,如果你们设计的是手动结束,我如果回复一个结束一个,如果她还有问题,哪怕只是感谢一下,还是要跳转到待接入中,我要重新接入进来,如果我要全部回复完成之后再结束,一个一个的结束会话,这个工作过于繁琐。目前体验下来小毛病不少,但是上面这3个问题比较严重,说实话没有原版好用,原版功能不多,胜在简洁实用,升级之后多了一些花里胡哨的功能,这些功能还会耽误我们的日常使用。
1、3的问题,可以网页端客服页面左上角设置客服离线即可。
2. 这些历史消息咨询都在待接入列表内吗?
自动接入和离线回复根本就不好用啊,设置了也不回复
1. 客服在线接入时自动回复:仅在客服接入用户咨询时触发。
2. 客服离线时自定义回复与关键词回复:仅在客服离线时触发。
奥利给