收藏
回答

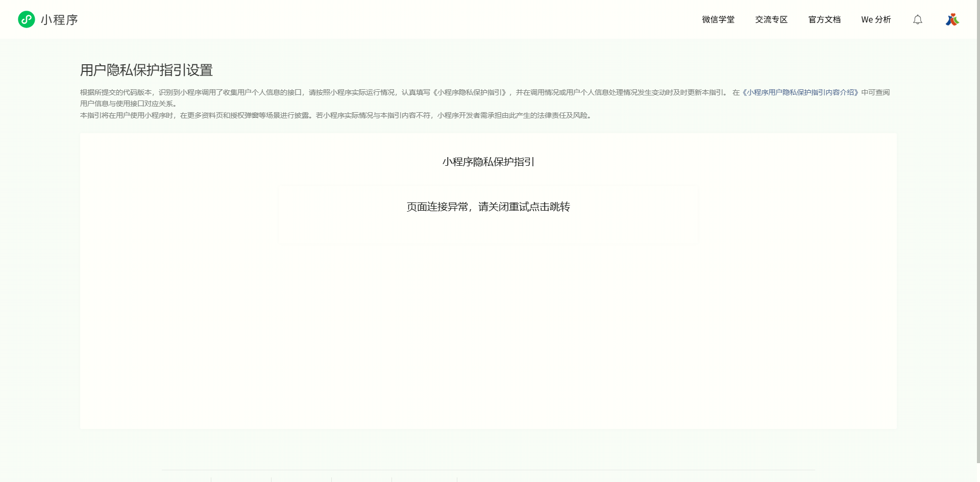
用户隐私保护指引设置报错?

AppID
wx909aa4a3dfb244b3

代码提交审核进行用户隐私保护指引设置时报错:“页面连接异常,请关闭重试点击跳转”,如图所示

回答关注问题邀请回答
收藏

2 个回答

  • 小程序运营专员-yuan
    小程序运营专员-yuan
    2025-10-27

    你好,可以尝试清除浏览器缓存或换个浏览器,若还是不行就打开浏览器无痕模式访问

    2025-10-27
    有用
    回复
  • 智能回答 智能回答 本次回答由AI生成
    2025-10-26
    有用
登录 后发表内容