小程序
小游戏
企业微信
微信支付
扫描小程序码分享
问题1:小程序购物订单在左侧目录树中未显示
问题2:小程序运营主体需要集成“小程序购物订单”,该订单并不是在“微信-我的-购物订单与卡包”显示,而是在更下一层的“小程序购物订单”列表显示,但提示给用户的是“当前支付的小程序尚未接入【购物订单与卡包‘,此交易无法在【购物订单与卡包’找回。”提示内容不一致。
问题3:小程序购物订单展示需要用户授权,一是运营主体要配置订单path,二是运营主体要推送订单信息,三是用户要先授权,关联操作复杂,但微信简单的一个提示,足以对运营主体的造成严重的信任问题。
1 个回答
加粗
标红
插入代码
插入链接
插入图片
上传视频
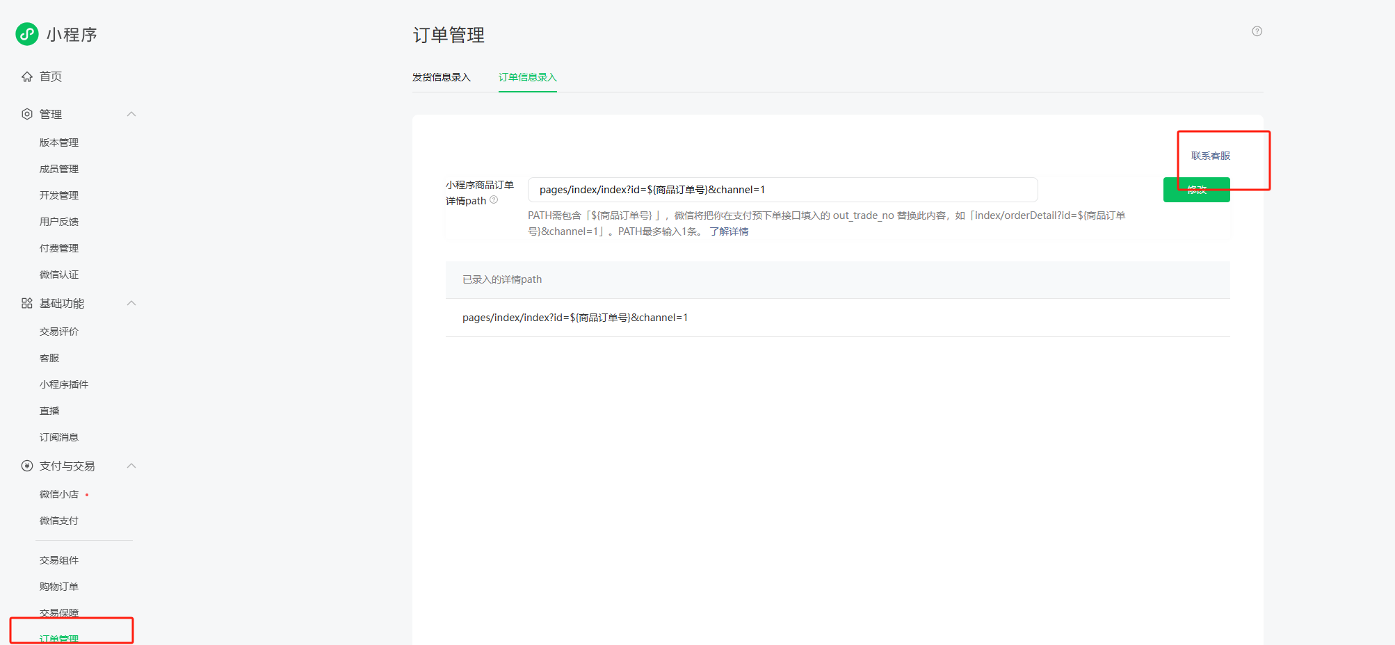
可联系发货管理客服核实,路径:小程序管理后台https://mp.weixin.qq.com/ 支付与交易-订单管理 --平台客服咨询
你好,麻烦通过点击下方“反馈信息”按钮,提供出现问题的。
关注后,可在微信内接收相应的重要提醒。
请使用微信扫描二维码关注 “微信开放社区” 公众号
可联系发货管理客服核实,路径:小程序管理后台https://mp.weixin.qq.com/ 支付与交易-订单管理 --平台客服咨询