小程序
小游戏
企业微信
微信支付
扫描小程序码分享
4 个回答
加粗
标红
插入代码
插入链接
插入图片
上传视频
尝试重新导入项目一下
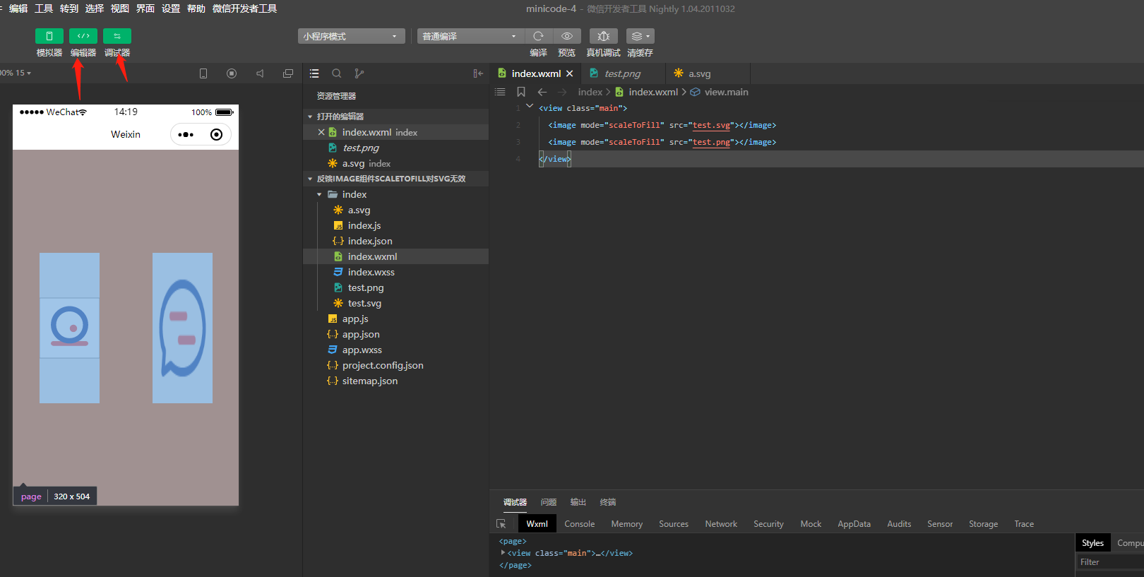
你好,麻烦通过点击下方“反馈信息”按钮,提供出现问题的。
我每天 都需要 重装。。。。
有一定概率能解决:https://developers.weixin.qq.com/community/develop/article/doc/000224a13f8f486f1a2ddbf0956013
小病重启,大病重装
关注后,可在微信内接收相应的重要提醒。
请使用微信扫描二维码关注 “微信开放社区” 公众号
尝试重新导入项目一下
我每天 都需要 重装。。。。
有一定概率能解决:https://developers.weixin.qq.com/community/develop/article/doc/000224a13f8f486f1a2ddbf0956013
小病重启,大病重装