收藏
回答

wx.previewImage预览图片为什么一直在转圈?

图片在image上显示正常,但是wx.previewImage里打不开

回答关注问题邀请回答
收藏

5 个回答

  • 再见,电脑崽
    再见,电脑崽
    2023-06-25

    直接复制你给的图片,能够打开的,你尝试清除一下缓存。

    要么就是编码问题:encodeURIComponent()、decodeURIComponent()

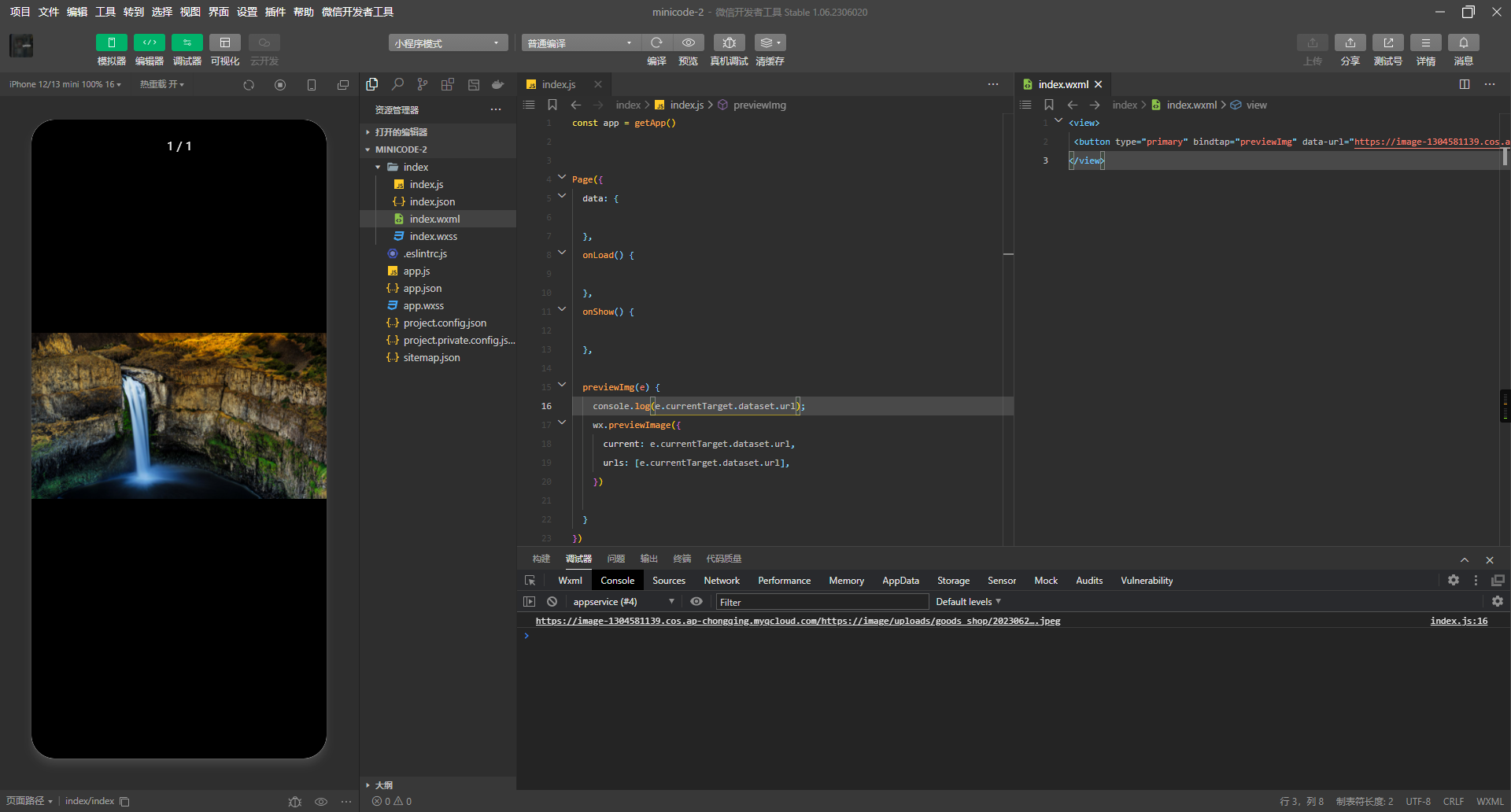
    因为你图片地址中有两个https://了

    2023-06-25
    有用 1
    回复 3
    • QMDM
      QMDM
      2023-06-25
      问题已解决
      2023-06-25
      回复
    • 再见,电脑崽
      再见,电脑崽
      2023-06-25回复QMDM
      这是啥原理
      2023-06-25
      回复
    • QMDM
      QMDM
      2023-06-25
      俺也不知道,输出的路径感觉是没有问题的
      2023-06-25
      回复
  • 胃里养了只霸王龙
    胃里养了只霸王龙
    2023-06-25

    src的图片地址贴出来

    2023-06-25
    有用 1
    回复 6
    查看更多(1)
  • 🌙ྀི。
    🌙ྀི。
    2023-09-22

    ios能正常预览,安卓的不行是咋回事呢

    2023-09-22
    有用
    回复 1
    • 王某
      王某
      2024-08-12
      +1  已经解决了吗
      2024-08-12
      回复
  • caroline
    caroline
    2023-07-13

    是不是不支持预览存储在本地临时文件的图片啊

    2023-07-13
    有用
    回复
  • Leo
    Leo
    2023-06-25

    通过图片链接未复现该问题

    2023-06-25
    有用
    回复 1
    • 凉风&慕槿篱
      凉风&慕槿篱
      2023-09-24
      预览本地的图片转圈,网上的图正常
      2023-09-24
      回复
登录 后发表内容