为保障用户体验,公众号文章内容必须是合规内容、且新发布的内容最长可能需要48小时后才能被搜索到。
如已经发布后一周,并且遇到以下公众号文章搜索不到场景:
- 公众号号内搜索不到文章
- 公众号迁移后搜索不到文章
- 公众号新发的文章搜索不到
- 公众号文章无法通过搜一搜搜索出来
可在社区发帖反馈,发帖时,请提供:已群发一周搜索不到的文章标题、搜索结果页面截图、推文链接以及公众号账号信息。
请注意搜索结果页面截图,需要点击文章模块,筛选已关注的公众号。若已关注的公众号下方有展示是符合预期
提交成功后,相关团队将会及时进行核实及处理,请勿重复发帖。
搜一搜优化教程:https://mp.weixin.qq.com/s/FTNvYMAYvvgfg0qtH4QsGQ
微信公众平台运营规范:https://mp.weixin.qq.com/mp/opshowpage?action=newoplaw

微信公众号:拓客计划
原始ID:gh_dba27569eb05
问题反馈:微信公众号全部文章无法被微信“搜一搜”正常检索
示例文章:业务销售群,采购协同平台
文章网址:https://mp.weixin.qq.com/s/dwzL0KPa2KqeAdASmyx2MA
问题具体描述:
1)微信搜一搜页面使用“文章关键词、文章标题全称”等方式均无法搜索到自己公众号的全部文章。求解决!
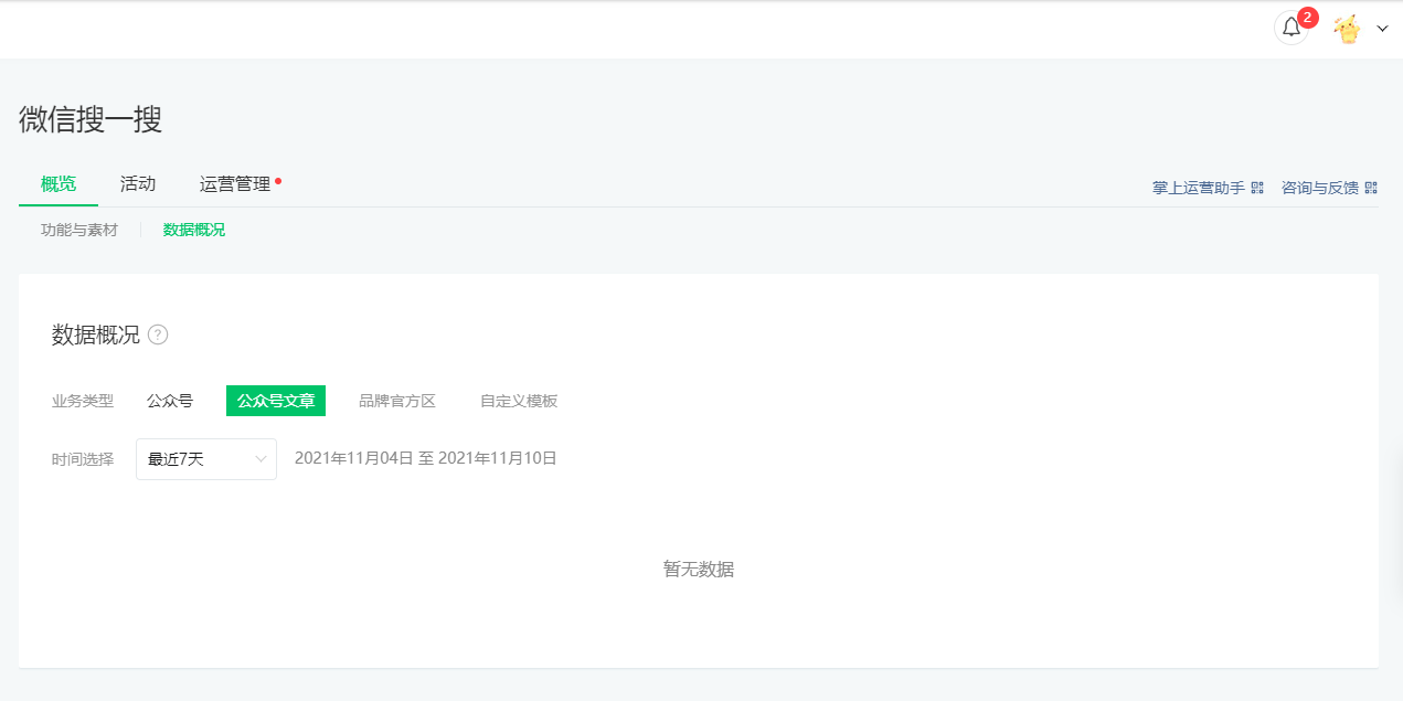
2)搜一搜后台数据,近一个月一直为0。
附图说明:
微信公众号:图文广告制作展架
原始ID:gh_e072de4ad979
问题反馈:微信公众号全部文章无法被微信“搜一搜”正常检索
示例文章:经营生意就是经营人心,青海省采购中心
文章网址:https://mp.weixin.qq.com/s/CMAYcNvx-QFYCaP0zRu-Yw
问题具体描述:
1)微信搜一搜页面使用“文章关键词、文章标题全称”等方式均无法搜索到自己公众号的全部文章。求解决!
2)搜一搜后台数据,近一个月一直为0。
附图说明:
微信公众号:b2c模式
原始ID:gh_d9b24f1ff29b
问题反馈:微信公众号全部文章无法被微信“搜一搜”正常检索
示例文章:鞍山企业招聘,厂家采购群
文章网址:https://mp.weixin.qq.com/s/nw83xW02wOE69ptlb_Ec_Q
问题具体描述:
1)微信搜一搜页面使用“文章关键词、文章标题全称”等方式均无法搜索到自己公众号的全部文章。求解决!
2)搜一搜后台数据,近一个月一直为0。
附图说明:
微信公众号:门店引流方案
原始ID:gh_cc91c93cb57a
问题反馈:微信公众号全部文章无法被微信“搜一搜”正常检索
示例文章:客户验厂准备资料,内蒙跨境电商
文章网址:https://mp.weixin.qq.com/s/W9Zj91TbGdxq2gukInzzzg
问题具体描述:
1)微信搜一搜页面使用“文章关键词、文章标题全称”等方式均无法搜索到自己公众号的全部文章。求解决!
2)搜一搜后台数据,近一个月一直为0。
附图说明:
微信公众号:门店推广方式
原始ID:gh_d050032dcdef
问题反馈:微信公众号全部文章无法被微信“搜一搜”正常检索
示例文章:联通客户服务号,采购数字化
文章网址:https://mp.weixin.qq.com/s/rv5RDzPpl3TrRJgXXyZC0A
问题具体描述:
1)微信搜一搜页面使用“文章关键词、文章标题全称”等方式均无法搜索到自己公众号的全部文章。求解决!
2)搜一搜后台数据,近一个月一直为0。
附图说明:
微信公众号:门店转让
原始ID:gh_6586e6d78cd8
问题反馈:微信公众号全部文章无法被微信“搜一搜”正常检索
示例文章:给客户送货上门,中法跨境电商峰会
文章网址:https://mp.weixin.qq.com/s/2qywdGJo_ESEuaurAA5z_w
问题具体描述:
1)微信搜一搜页面使用“文章关键词、文章标题全称”等方式均无法搜索到自己公众号的全部文章。求解决!
2)搜一搜后台数据,近一个月一直为0。
附图说明:
微信公众号:门店日记
原始ID:gh_ccf04f9e0eab
问题反馈:微信公众号全部文章无法被微信“搜一搜”正常检索
示例文章:芜湖做网站,跨境电商出口退税
文章网址:https://mp.weixin.qq.com/s/adbmfwXDnyCaIlKdWMgZKg
问题具体描述:
1)微信搜一搜页面使用“文章关键词、文章标题全称”等方式均无法搜索到自己公众号的全部文章。求解决!
2)搜一搜后台数据,近一个月一直为0。
附图说明:
微信公众号:线下课
原始ID:gh_365fda1c3d88
问题反馈:微信公众号全部文章无法被微信“搜一搜”正常检索
示例文章:招商合作加盟,哈尔滨采购群
文章网址:https://mp.weixin.qq.com/s/_HzTtTKe-fxAKM9N7cwDYQ
问题具体描述:
1)微信搜一搜页面使用“文章关键词、文章标题全称”等方式均无法搜索到自己公众号的全部文章。求解决!
2)搜一搜后台数据,近一个月一直为0。
附图说明:
微信公众号:线下实体店引流
原始ID:gh_f81a4832e751
问题反馈:微信公众号全部文章无法被微信“搜一搜”正常检索
示例文章:服装加盟店如何,采购木托盘
文章网址:https://mp.weixin.qq.com/s/9Uy2JnclFzgRZ0Zo_UOtLw
问题具体描述:
1)微信搜一搜页面使用“文章关键词、文章标题全称”等方式均无法搜索到自己公众号的全部文章。求解决!
2)搜一搜后台数据,近一个月一直为0。
附图说明:
微信公众号:门店引流神器
原始ID:gh_3a878328bed1
问题反馈:微信公众号全部文章无法被微信“搜一搜”正常检索
示例文章:销售部绩效考核,羽毛球采购
文章网址:https://mp.weixin.qq.com/s/-HL0kYOmGsqAiQldGfGz-A
问题具体描述:
1)微信搜一搜页面使用“文章关键词、文章标题全称”等方式均无法搜索到自己公众号的全部文章。求解决!
2)搜一搜后台数据,近一个月一直为0。
附图说明: