小程序
小游戏
企业微信
微信支付
扫描小程序码分享
{"errcode":1040042,"errmsg":"该账号客服方式必须包含微信客服 rid: 624167d7-7ba043a0-5b8ef6ae"}
视频号上传商品提示必须包含微信客服 这个客服必须是微信客服组件吗 我们自己接入了客服系统是不是不算,标准交易组件提供了客服接口,自定义组件未提供客服接口!
3 个回答
加粗
标红
插入代码
插入链接
插入图片
上传视频
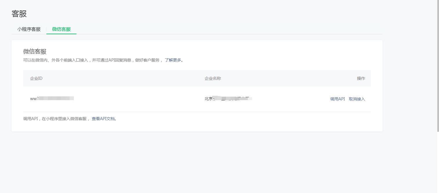
需要在MP后台配置微信客服,然后通过这个“更新商家信息”接口更新商家信息就可以了https://developers.weixin.qq.com/miniprogram/dev/platform-capabilities/business-capabilities/ministore/minishopopencomponent2/API/account/update_info.html
你好,麻烦通过点击下方“反馈信息”按钮,提供出现问题的。
我也是遇到此问题,官方也没有解决,只是说是接口问题
我也刚刚遇到这个写到这里 就遇到这个问题
关注后,可在微信内接收相应的重要提醒。
请使用微信扫描二维码关注 “微信开放社区” 公众号
需要在MP后台配置微信客服,然后通过这个“更新商家信息”接口更新商家信息就可以了https://developers.weixin.qq.com/miniprogram/dev/platform-capabilities/business-capabilities/ministore/minishopopencomponent2/API/account/update_info.html
"errcode": 1040042,
"errmsg": "该账号客服方式必须包含微信客服 rid: 62440de9-23b33db4-6c85cb1c"
}
我也是遇到此问题,官方也没有解决,只是说是接口问题
我也刚刚遇到这个写到这里 就遇到这个问题