收藏
回答

安卓版本微信,页面点击wx-open-launch报错launch:fail_check fail?


app的appId:wx90e006398c49159d

服务号的appId:wx607cb7a6b7d9c05b

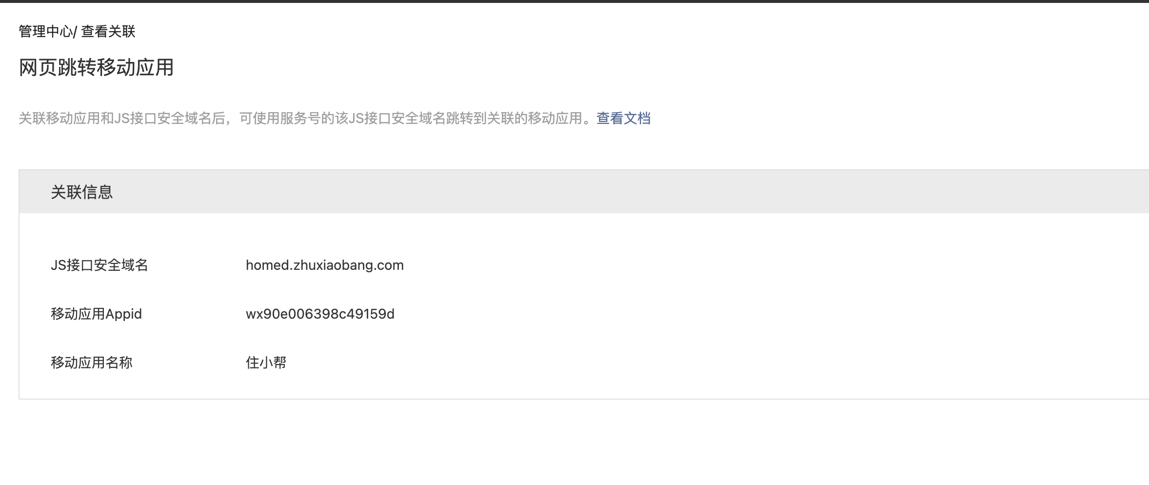
服务号的功能设置:

开放平台的关联设置:

报错信息:

复现链接:https://homed.zhuxiaobang.com/hybrid/test_open_tag?x-tt-env=ppe_openWx

微信版本:8.0.30

操作人微信号:a-Yang-Li

操作时间:2022年12月02日 10:35

最后一次编辑于  2022-12-02
回答关注问题邀请回答
收藏

1 个回答

  • 君不见
    君不见
    2022-12-30

    解决了吗。哥们

    2022-12-30
    有用
    回复 2
    • 李先生
      李先生
      2023-02-22
      客服没人理。检查了各种配置,也看不出问题
      2023-02-22
      回复
    • 。
      2024-04-10回复李先生
      现在解决了吗
      2024-04-10
      回复
登录 后发表内容