小程序
小游戏
企业微信
微信支付
扫描小程序码分享
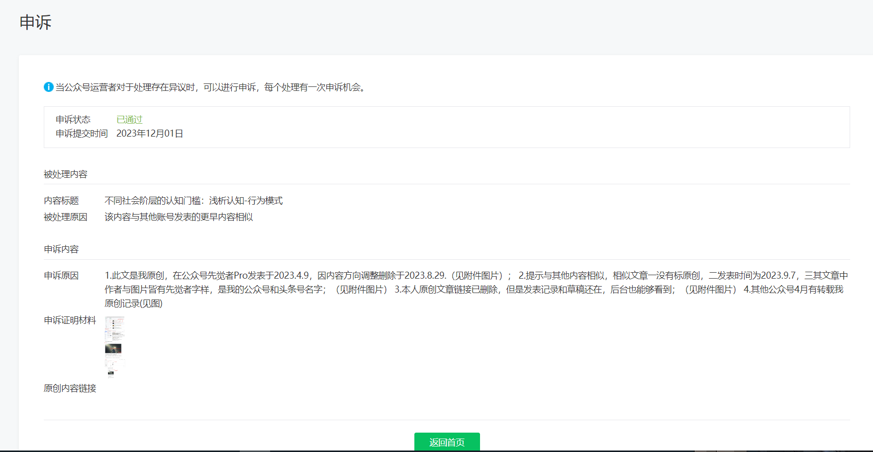
我的原创文章删除后重发,提示有重复内容文章,但这个重复文章是别人搬运了我的文章发的。
我进行原创申诉已经通过,但在重新发表时依然提示重复内容,而且以付费文章发表后,文章没有了付费功能及原创标识
能否恢复文章的原创及付费状态?
文章链接:https://mp.weixin.qq.com/s?__biz=Mzg2NjczMjA0Nw==&mid=2247487210&idx=2&sn=cb8401720be4bf231b27ffbaf0302109&chksm=ce471f8af930969cbfff31c88ecdd20a47be8b0e4d4566e4f09e1d394caf57d4023c88c3ea47&token=1997179192&lang=zh_CN#rd
1 个回答
加粗
标红
插入代码
插入链接
插入图片
上传视频
一般来说,这种情况是因为重新点击文章进入编辑或者修改了,相当于就是一篇新的文章,系统需要重新检查,所以会再次拦截。
而后查询到该文章在撞库申诉成功前就已经发布出去了,所以才没有标记原创。之后如果遇到撞库申诉的问题,请在收到申诉成功的通知后再进行发布,否则结果不可逆。如有需要,建议重新发文。
注:撞库申诉成功后切勿重新编辑,加个空格也不行。如果你希望对方彻底删文,可在申诉成功并重新群发出去后,再去投诉“抄袭/洗稿”。
原创相关规则说明,详情请查看指引:
https://mp.weixin.qq.com/cgi-bin/announce?action=getannouncement&key=11565151480ZCKVy&version=1&lang=zh_CN&platform=2
你好,麻烦通过点击下方“反馈信息”按钮,提供出现问题的。
关注后,可在微信内接收相应的重要提醒。
请使用微信扫描二维码关注 “微信开放社区” 公众号
一般来说,这种情况是因为重新点击文章进入编辑或者修改了,相当于就是一篇新的文章,系统需要重新检查,所以会再次拦截。
而后查询到该文章在撞库申诉成功前就已经发布出去了,所以才没有标记原创。之后如果遇到撞库申诉的问题,请在收到申诉成功的通知后再进行发布,否则结果不可逆。如有需要,建议重新发文。
注:撞库申诉成功后切勿重新编辑,加个空格也不行。如果你希望对方彻底删文,可在申诉成功并重新群发出去后,再去投诉“抄袭/洗稿”。
原创相关规则说明,详情请查看指引:
https://mp.weixin.qq.com/cgi-bin/announce?action=getannouncement&key=11565151480ZCKVy&version=1&lang=zh_CN&platform=2