const CloudBase = require('@cloudbase/manager-node')
const { storage } = new CloudBase({
envId: "kangkang-tech-0gw6zmgu1a0b3b84"
});
console.log("1在调用");
exports.main = async (event, context) => {
console.log("2在调用");
try{
async function test() {
console.log("3在调用");
const res1 = await storage.listDirectoryFiles("/");
console.log(res1)
}
test();
}catch(err){
console.log(err)
}
}
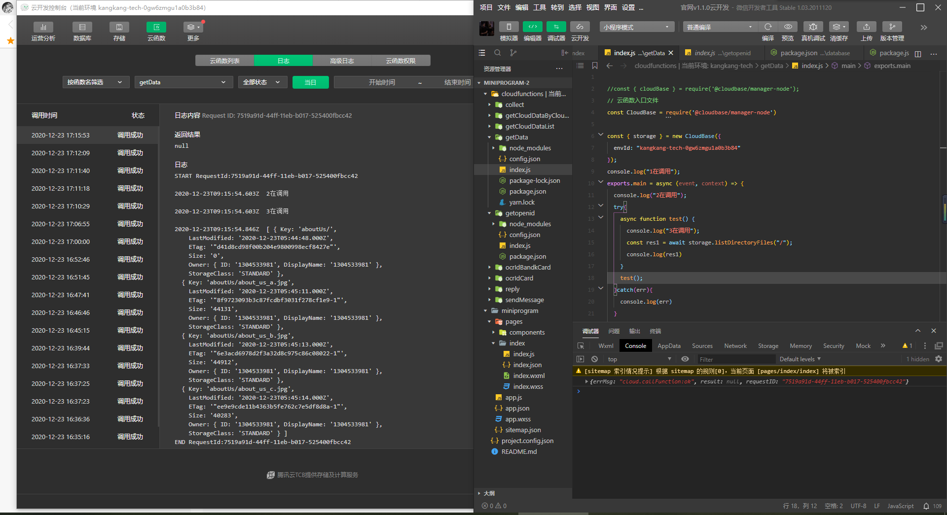
好不容易终于能调用这个接口了。但是返回的数据却为NULL,这可能怎么办啊?

return 都不写,这写的啥?赶紧弃坑吧
这里结楼。感谢赵大大!!日志有打印但是return为空的,基本都是自己的return没写对。记好笔记了。哈哈