是这样的,我们原业务是正常的,需要新开一个环境,新环境会对应新的域名:mobile-uat.yza.cn,原来分享跳转都出现了问题。问题内容【redirect_uri域名与后台配置不一致,错误码:10003】
排查文档,有一样的问题文档:https://developers.weixin.qq.com/doc/oplatform/Third-party_Platforms/2.0/troubleshooting/10003.html#redirect_uri%E5%9F%9F%E5%90%8D%E4%B8%8E%E5%90%8E%E5%8F%B0%E9%85%8D%E7%BD%AE%E4%B8%8D%E4%B8%80%E8%87%B4
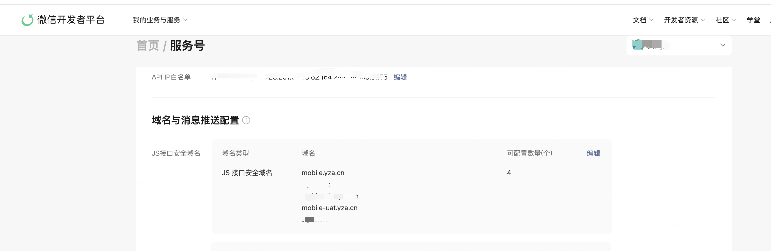
但是原业务多次核实,仅有服务号有类似的配置,补全之后并未修复(怀疑会有一定的延迟生效,但等了好久也没生效)
请问还有哪里配置缺失吗?根据文档的解决方式,并没有对应的菜单入口,有点无奈,求帮助

你好,帖子中提供的文档有明确指出若是公众号授权给第三方平台代实现网页授权功能,需检查第三方平台-开发资料中配置的公众号开发域名信息,服务号有授权给第三方平台吗?按照指引自查第三方平台开发资料配置信息
补充下,这个配置文件也是生效的