小程序
小游戏
企业微信
微信支付
三个字,够了
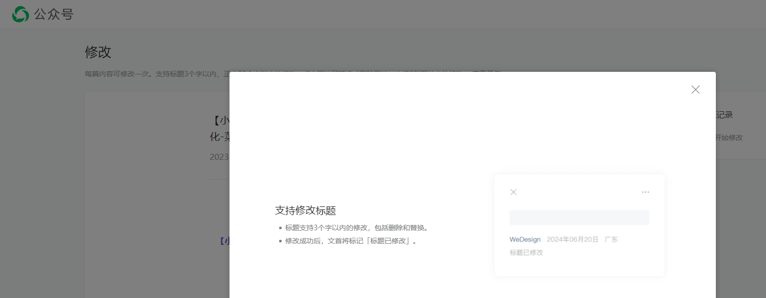
之前这个标题不能修改,确实害惨了很多小编,甚至被老板骂的狗血淋头的都有,这次调整,给了三个字的修改幅度,确实可以救命,微信团队做的很到位;每次修改不超过三个字的限制(包括删除和替换),这样的设计既保证了标题修改的灵活性,又避免了过度修改可能带来的混乱。
1 个评论
加粗
标红
插入代码
插入链接
插入图片
上传视频
发布之前多找几个人 预览一下
你好,麻烦通过点击下方“反馈信息”按钮,提供出现问题的。
关注后,可在微信内接收相应的重要提醒。
请使用微信扫描二维码关注 “微信开放社区” 公众号
发布之前多找几个人 预览一下