小程序
小游戏
企业微信
微信支付
扫描小程序码分享
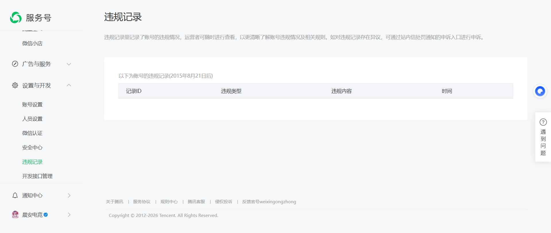
公众号id:gh_e18b1fd934d5,服务号名字叫:晨安电竞,服务号是刚注册不久的,没有投入运营使用,没有任何违规行为,并且也没有通知说明账号涉嫌违规,为何修改自定义菜单会出现你的账号违规已被永久屏蔽自定义菜单,图1:服务号违规记录,图2:自定义菜单功能出现异常的页面,图3:通知中心没有任何违规通知。请公众平台的运营人员仔细核查是不是bug方面的错误。
1 个回答
加粗
标红
插入代码
插入链接
插入图片
上传视频
同样的问题, 同问
你好,麻烦通过点击下方“反馈信息”按钮,提供出现问题的。
关注后,可在微信内接收相应的重要提醒。
请使用微信扫描二维码关注 “微信开放社区” 公众号
同样的问题, 同问