小程序
小游戏
企业微信
微信支付
扫描小程序码分享
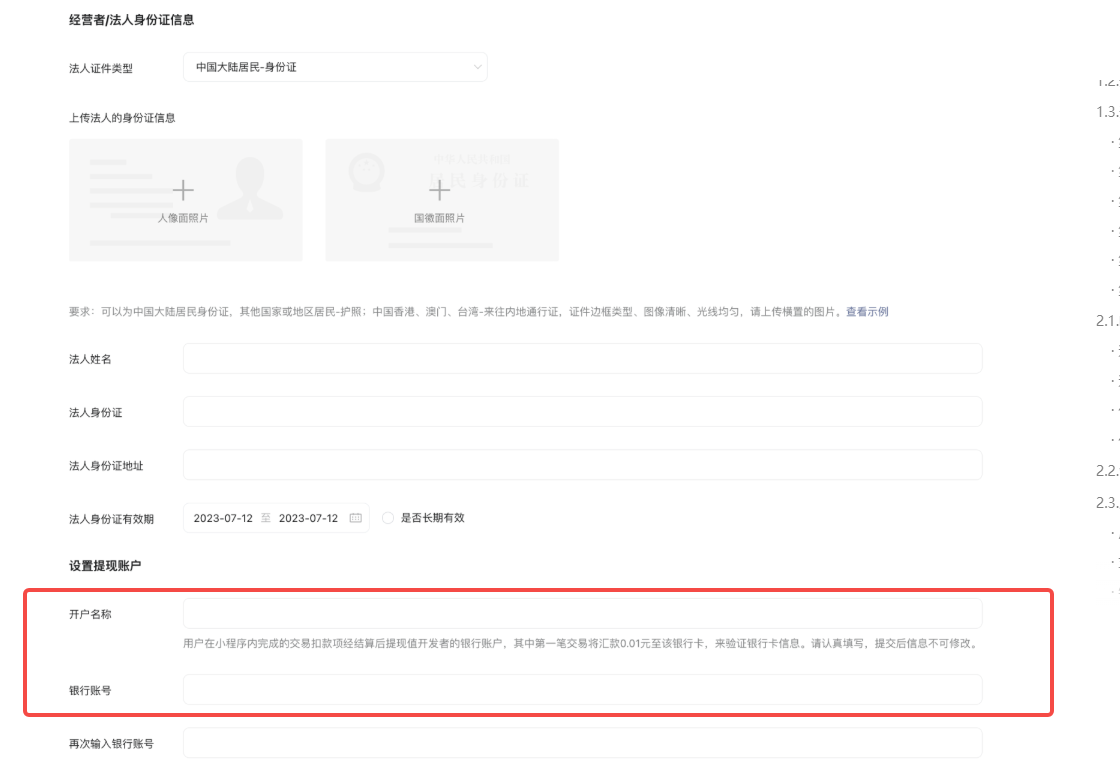
开通虚拟支付,绑定银行卡开通虚拟商户号,有要求商户号主体要和小程序主体一致或者必须有关联么?
1 个回答
本回答由AI生成,可能已过期、失效或不适用于当前情形,请谨慎参考
加粗
标红
插入代码
插入链接
插入图片
上传视频
关注后,可在微信内接收相应的重要提醒。
请使用微信扫描二维码关注 “微信开放社区” 公众号