小程序
小游戏
企业微信
微信支付
扫描小程序码分享
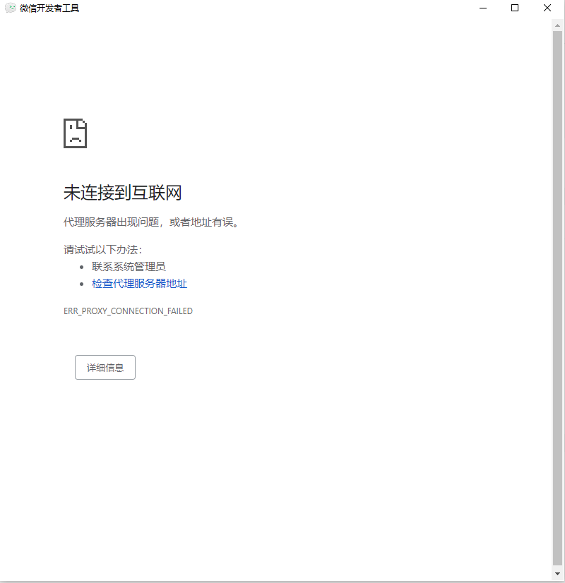
微信小程序本地的临时图片无法打开,
打开之后,
没有使用任何代理。
使用的是最新版本,上一个版本也有这个问题,回退也没用
1 个回答
加粗
标红
插入代码
插入链接
插入图片
上传视频
老哥,解决问题了吗,我这儿也遇到这个了,想直接用这个临时文件,但无法查看,使用结果也是空白
你好,麻烦通过点击下方“反馈信息”按钮,提供出现问题的。
关注后,可在微信内接收相应的重要提醒。
请使用微信扫描二维码关注 “微信开放社区” 公众号
老哥,解决问题了吗,我这儿也遇到这个了,想直接用这个临时文件,但无法查看,使用结果也是空白