收藏
回答

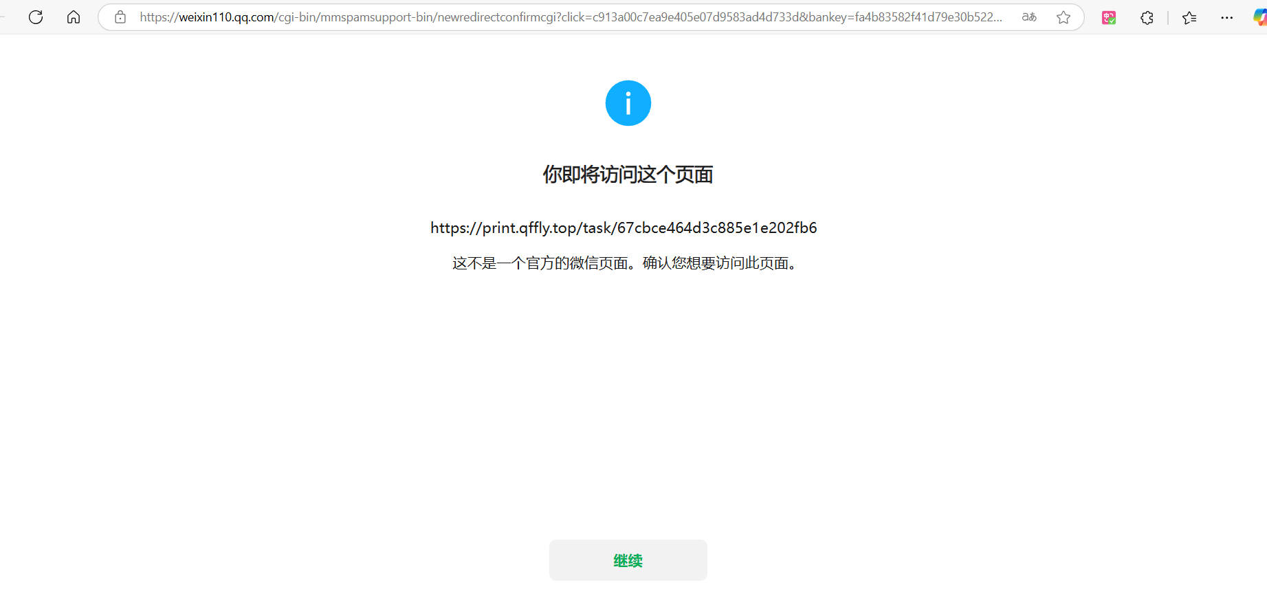
已备案域名,提示“将要访问,非官方页面,请确认是否继续访问”,请问如何解决?

域名:print.qffly.top

已备案,有ssl证书。

请求帮忙解决,谢谢!

最后一次编辑于  03-12
回答关注问题邀请回答
收藏

2 个回答

  • 微信朋友圈&外链咨询
    微信朋友圈&外链咨询
    03-14

    你好,已恢复,请查实。

    03-14
    有用 1
    回复
  • 智能回答 智能回答 该问答由AI生成
    03-12
    有用
登录 后发表内容