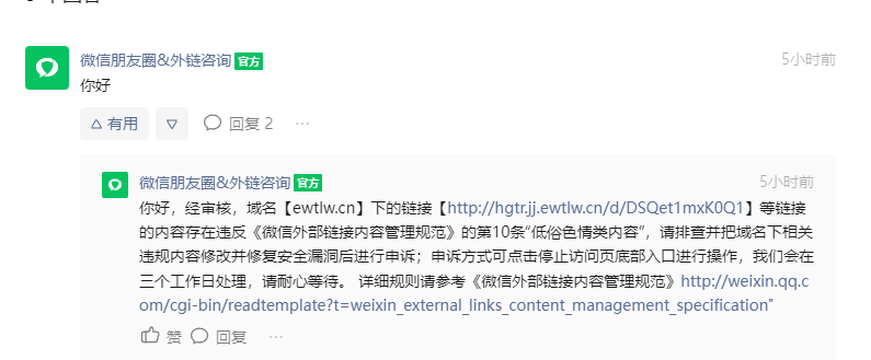
客服说色情低俗,这边全面排查后已把所有可能疑似低俗违规内容已全部修改,包括客服说的违规链接,这边已全部清除并整改并已在底部申诉 麻烦客服重新审核麻烦解封
本网站 ewtlw.cn 参考《微信外部链接内容管理规范》
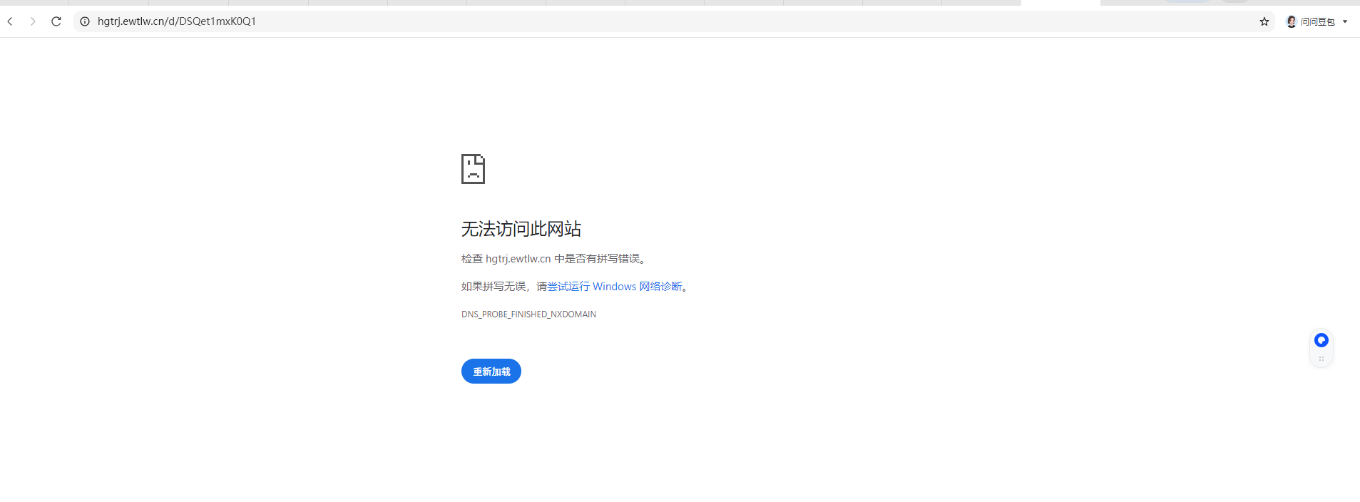
也使用了「腾讯安全-网址安全中心[6]」对网站域名进行检测,显示的是域名安全,但是就是显示已停止访问,这个大大影响了我,麻烦审核大人解封一下,恢复一下微信内可直接访问该域名服务谢谢。
求助 微信内访问网站提示“已停止访问”的问题
但是微信打开就是显示,网页包含色情内容,为维护绿色上网环境,已停止访问。麻烦解除拦截恢复可直接在微信内访问该网站谢谢审核大人.
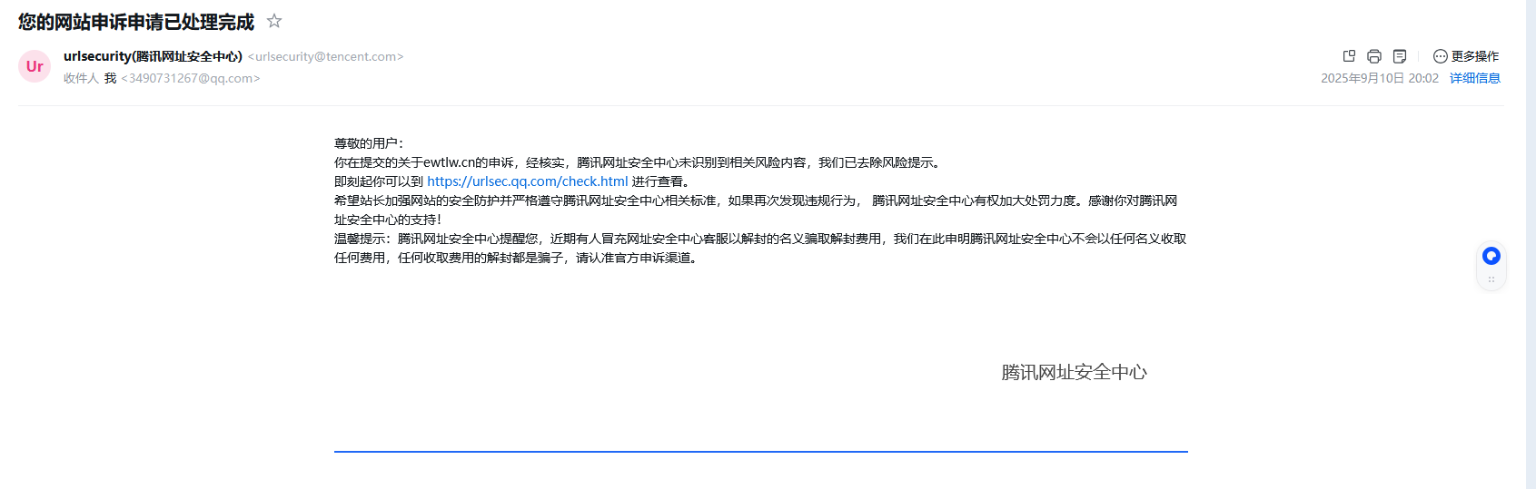
本域名已在,腾讯网址安全中心未识别到相关风险内容,腾讯网址安全中心提示已去除风险提示。
本站并没有收取费用也没有欺诈他人,更没有隐藏的支付地址什么的,也进行了全方面排查也没有色情内容可能存在误拦截,
这边也会加强网站管理并且本站还是备案了的域名
根据参考《微信外部链接内容管理规范》本站并没有任何违法行为麻烦申请恢复使用
麻烦审核大人申请解封一下实在感谢 下面是我备案域名截图+域名截图
下面是域名+网站截图,网站显示安全截图+icp工信部备案查询截图,麻烦审核大大看到了尽快给我恢复一下求求了🙏麻烦了谢谢求求恢复一下微信内可以直接访问此网站
