小程序
小游戏
企业微信
微信支付
扫描小程序码分享
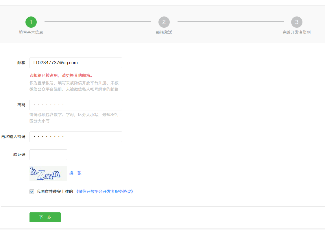
注册的时候说邮箱已被占用
忘记密码的时候说没有这个账号
请问我该怎么办?求官方解答
1 个回答
加粗
标红
插入代码
插入链接
插入图片
上传视频
我不是官方,意思是你这个邮箱被平台的占用了,你需要用一个全新的邮箱进行注册
你好,麻烦通过点击下方“反馈信息”按钮,提供出现问题的。
关注后,可在微信内接收相应的重要提醒。
请使用微信扫描二维码关注 “微信开放社区” 公众号
我不是官方,意思是你这个邮箱被平台的占用了,你需要用一个全新的邮箱进行注册