收藏
回答

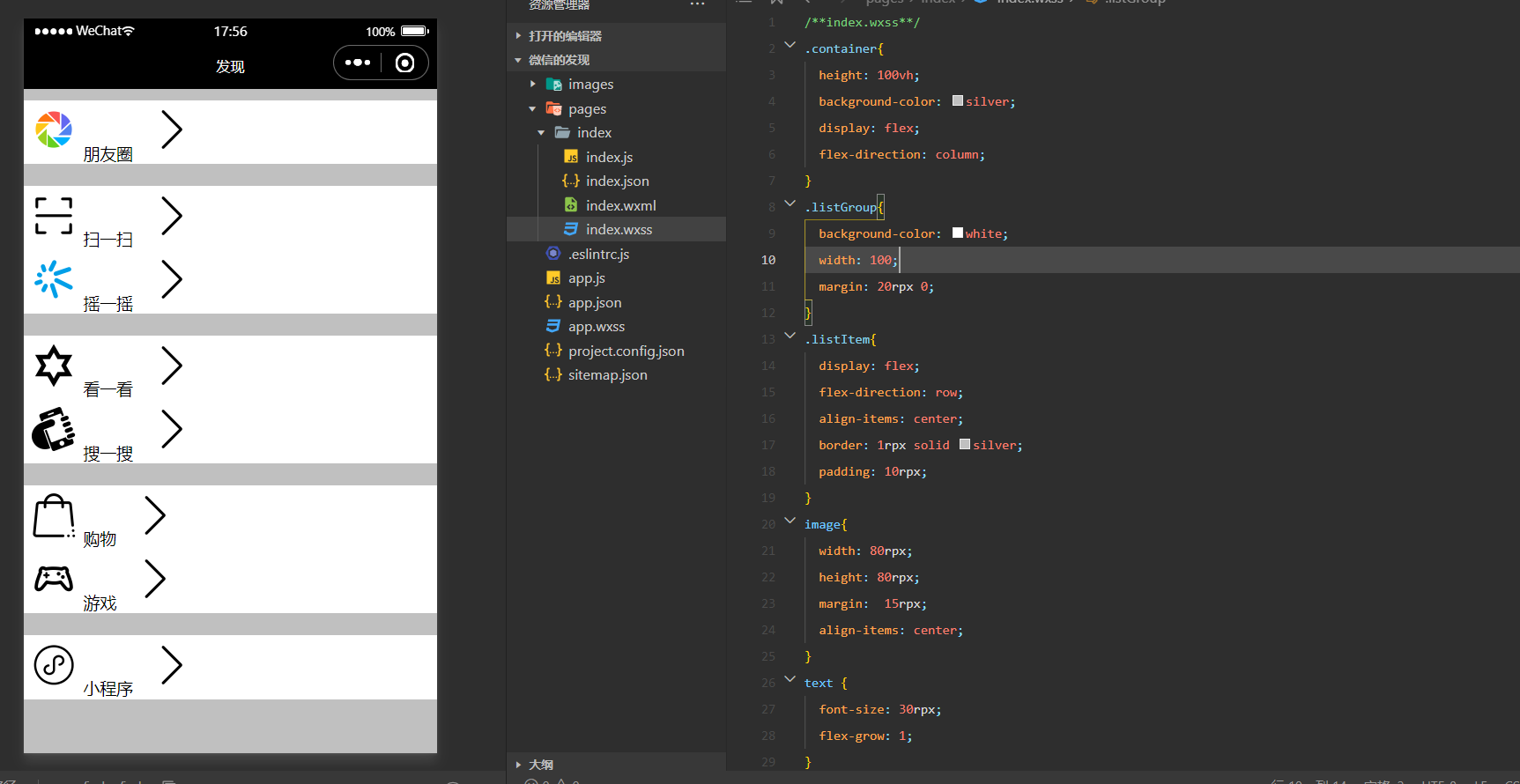
最右边的图标我想放在最右边,怎么改这个代码呀?

回答关注问题邀请回答
收藏

1 个回答

  • 小乙
    小乙
    2022-03-28

    .listGroup给个固定宽度

    2022-03-28
    有用
    回复 6
    • 一口蛋黄苏
      一口蛋黄苏
      2022-03-28
      没有用
      2022-03-28
      回复
    • 一口蛋黄苏
      一口蛋黄苏
      发表于移动端
      2022-03-28回复一口蛋黄苏
      image才是改变图标的位置的呀,改上面的好像没用
      2022-03-28
      回复
    • 小乙
      小乙
      2022-03-28回复一口蛋黄苏
      给了外部宽度之后,img用view包装一层,然后你希望往那放去调整这个包装的view,不要去试图调整img的位置
      2022-03-28
      回复
    • 一口蛋黄苏
      一口蛋黄苏
      发表于移动端
      2022-03-28回复小乙
      主要是这两个图标都是在一起的,我调整一个,另一个也会跟着动呀,这个怎么解决呀?
      2022-03-28
      回复
    • 小乙
      小乙
      2022-03-28回复一口蛋黄苏
      增加一个class变量,你要不同的样式当然用不同的class变量了
      2022-03-28
      回复
    查看更多(1)
登录 后发表内容