小程序
小游戏
企业微信
微信支付
扫描小程序码分享
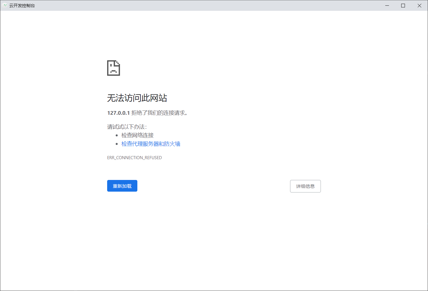
云开发超限额后,微信提示进入 开发者工具-云开发控制台 操作,但控制台拒绝连接。
你超限额了 -> 去控制台操作啊 -> 我超额了控制台拒绝连接 -> 去控制台升级配额啊
1 个回答
加粗
标红
插入代码
插入链接
插入图片
上传视频
你好,请问工具是什么版本呢,检查下有没有开启防火墙或者杀毒软件?或者尝试重启工具,再尝试一次。
你好,麻烦通过点击下方“反馈信息”按钮,提供出现问题的。
关注后,可在微信内接收相应的重要提醒。
请使用微信扫描二维码关注 “微信开放社区” 公众号
你好,请问工具是什么版本呢,检查下有没有开启防火墙或者杀毒软件?或者尝试重启工具,再尝试一次。