收藏
回答

已全部整改域名【aura.cn】下的链接,何时可以恢复微信内直接打开aura.cn下的链接?

问题:微信内浏览器无法打开网址 aura.cn的链接,现象如截图

微信提出整改要求:

我司已按要求进行了整改:

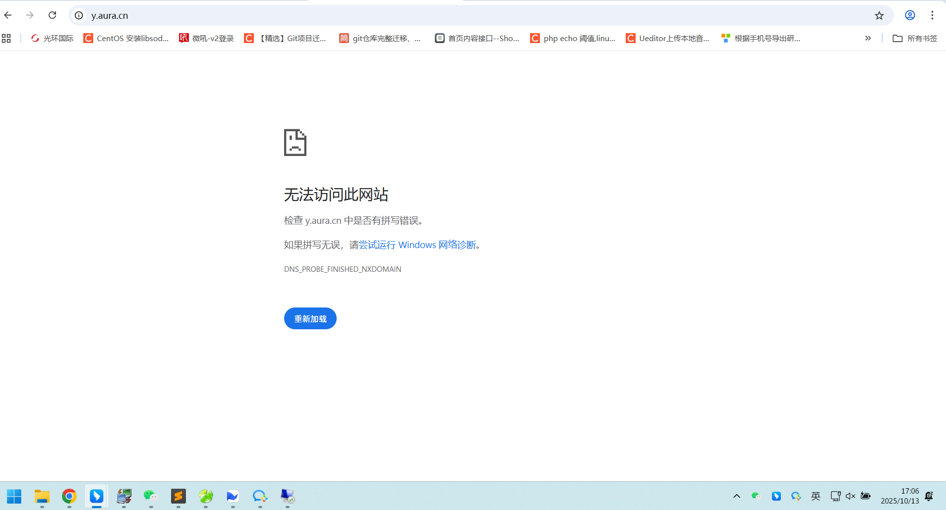
  1. 我司已不用 y.aura.cn域名,并停止访问服务器的内容(该服务器已不归我司所有和负责)。
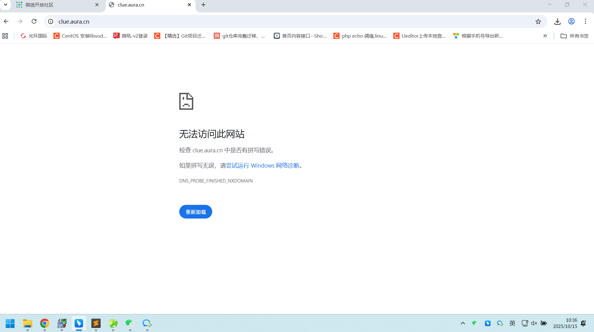
  2. 我司已不用 clue.aura.cn域名,并停止访问服务器的内容(该服务器已不归我司所有和负责)。

何时能恢复 我司网址aura.cn的在微信内的直接方式?

如还有其他需要整改的,能否一次性全部指正出来,我司一并整改?

回答关注问题邀请回答
收藏

1 个回答

  • 智能回答 智能回答 本次回答由AI生成
    12小时前
    有用
    回复
登录 后发表内容