小程序
小游戏
企业微信
微信支付
扫描小程序码分享
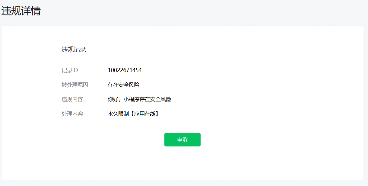
违规内容:你好,小程序存在安全风险,而且被永久封禁,代码全部检查了一遍,实在是没有找到原因,而且我的小程序不需要登陆,甚至连一个网络请求都没有,完全离线的小程序,而且数据也是被保存到本地的。实在是想不明白为什么,而且违规内容也没有提供有价值的信息。评论区乐于助人心肠超好的大神有没有遇到过同样的问题给解答一下。
appid:wxd89319225bd3a517
AppID:wxd89319225bd3a517
2 个回答
加粗
标红
插入代码
插入链接
插入图片
上传视频
我的好几个都这样 都是要求管理员刷脸,我感觉不是代码问题 是配合国家实名制的问题 就是要求管理员本人刷脸
你好,麻烦通过点击下方“反馈信息”按钮,提供出现问题的。
考虑做的功能存在安全风险
比如小程序服务类目不允许
功能危害用户安全,或客户端安全,参考:https://developers.weixin.qq.com/miniprogram/product/#_12-%E6%8A%80%E6%9C%AF%E5%AE%9E%E7%8E%B0%E8%A7%84%E8%8C%83
关注后,可在微信内接收相应的重要提醒。
请使用微信扫描二维码关注 “微信开放社区” 公众号
我的好几个都这样 都是要求管理员刷脸,我感觉不是代码问题 是配合国家实名制的问题 就是要求管理员本人刷脸
考虑做的功能存在安全风险
比如小程序服务类目不允许
功能危害用户安全,或客户端安全,参考:https://developers.weixin.qq.com/miniprogram/product/#_12-%E6%8A%80%E6%9C%AF%E5%AE%9E%E7%8E%B0%E8%A7%84%E8%8C%83