小程序
小游戏
企业微信
微信支付
扫描小程序码分享
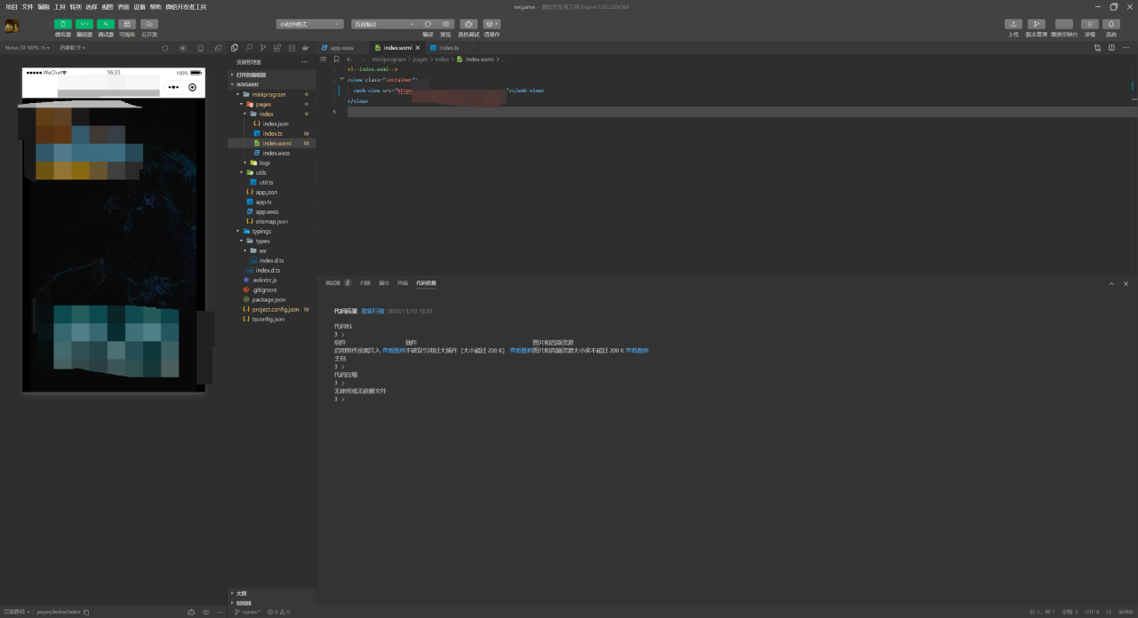
上图就是开发工具上的webview加载结果。
下图是手机上加载结果,一直处于加载状态,无法进入页面。
该如何解决????
什么原因??
4 个回答
加粗
标红
插入代码
插入链接
插入图片
上传视频
工具开启了不校验域名吧
你好,麻烦通过点击下方“反馈信息”按钮,提供出现问题的。
感谢各位的解答,我尝试卸载了开发工具,重新建一个项目,最后就可以了。
确定业务域名配置好了吗,换个网络试试
真机打开调试模式试试
关注后,可在微信内接收相应的重要提醒。
请使用微信扫描二维码关注 “微信开放社区” 公众号
工具开启了不校验域名吧
感谢各位的解答,我尝试卸载了开发工具,重新建一个项目,最后就可以了。
确定业务域名配置好了吗,换个网络试试
真机打开调试模式试试