收藏
回答

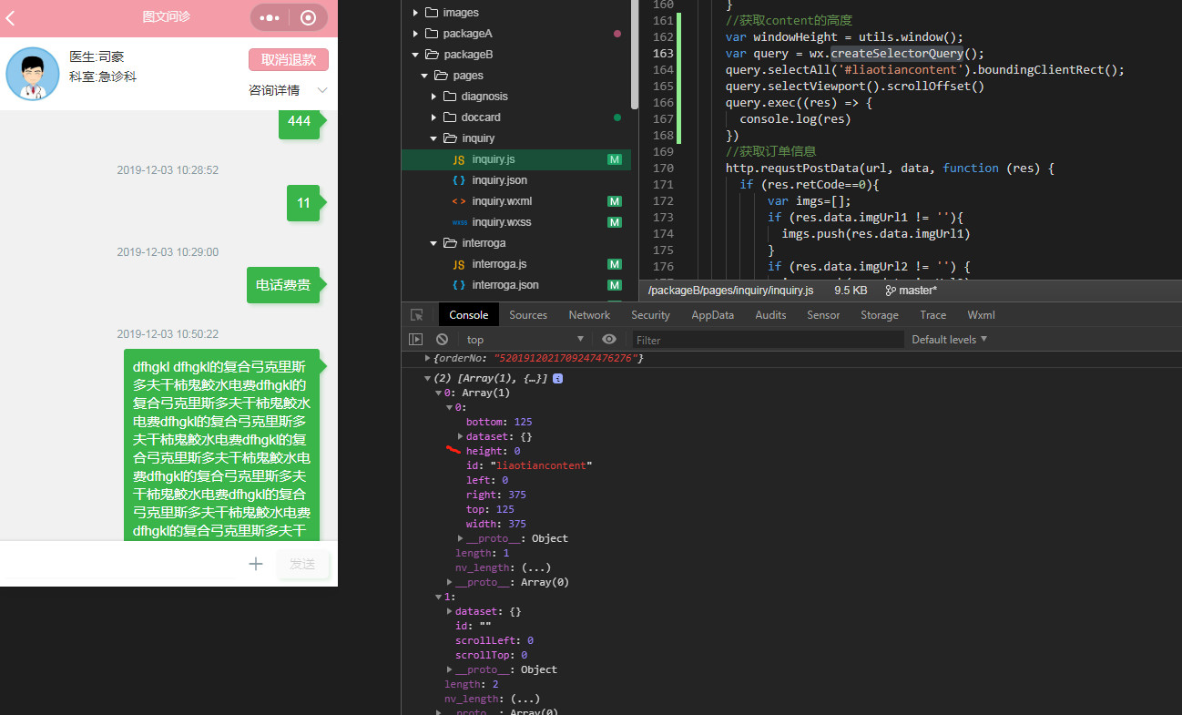
小程序如何获取,高度没有设置死的高度呢?


请问下这个高度没有设死, 如何动态获取这个元素的高度呢? 用了createSelectorQuery, 但是获取的高度为什么是 0 ?


最后一次编辑于  2019-12-03
回答关注问题邀请回答
收藏

1 个回答

  • 范
    2019-12-03

    你是在数据加载完成之后获取的高度,还是在其它地方获得的?

    2019-12-03
    有用
    回复 2
    • OBJ
      OBJ
      2019-12-03
      数据获取之后,要获取高度,但一直是0
      2019-12-03
      回复
    • 范
      2019-12-03回复OBJ
      我是在setData()之后进行获取元素高度的,可以根据内部元素的数量获取到实际高度,你对比一下,看看是否可以解决
      2019-12-03
      回复
登录 后发表内容
问题标签