收藏
回答

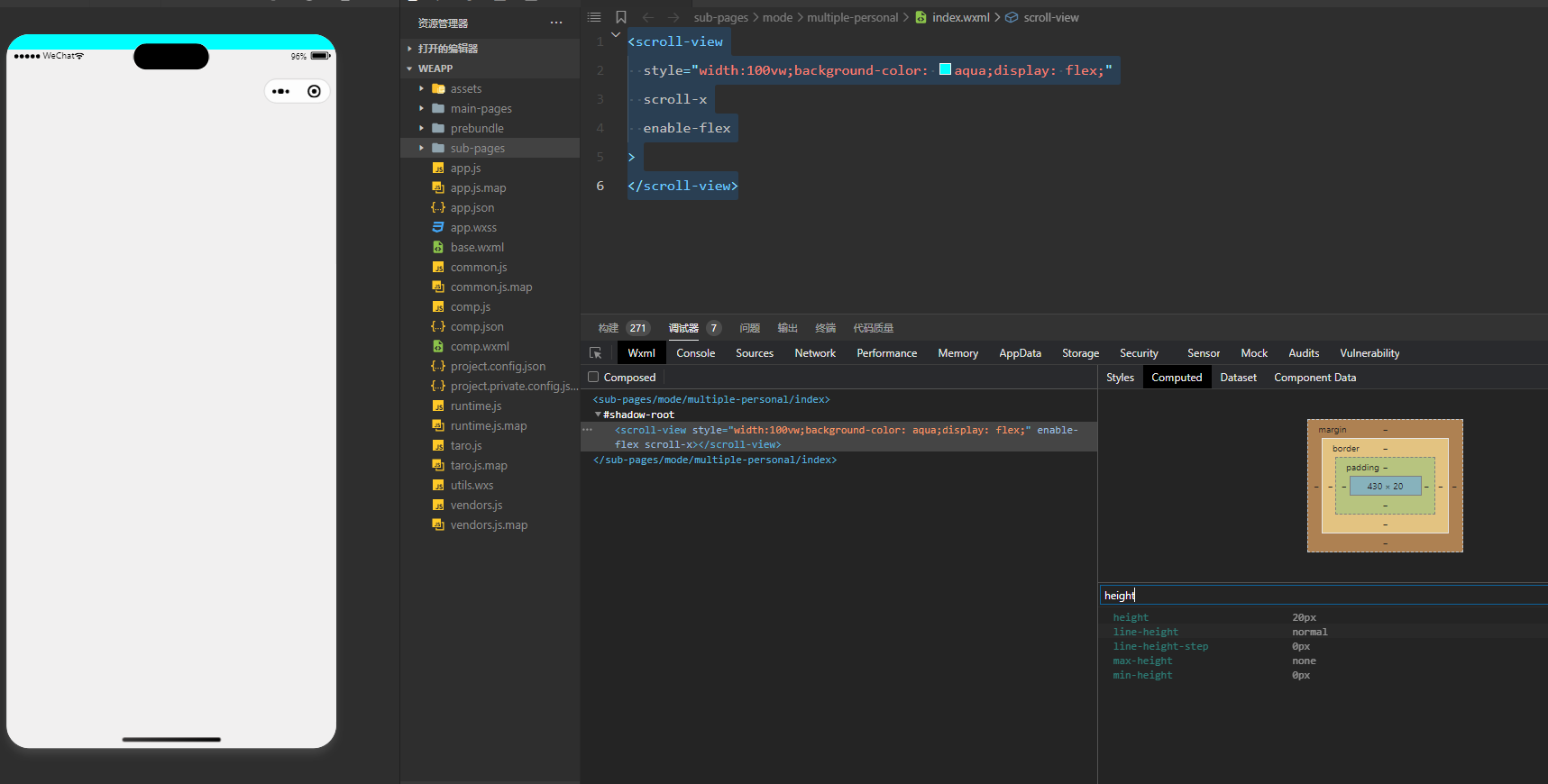
小程序 scroll-view scroll-x,设置flex会有一个20px的高度

框架类型 问题类型 API/组件名称 终端类型 微信版本 基础库版本
小程序 Bug scroll-view 工具 8.0.63 3.8.10

https://developers.weixin.qq.com/miniprogram/dev/component/scroll-view.html

<scroll-view
  style="width:100vw;background-color: aqua;display: flex;"
  scroll-x
  enable-flex
>
</scroll-view>




回答关注问题邀请回答
收藏

1 个回答

  • 智能回答 智能回答 本次回答由AI生成
    2025-09-27
    有用
登录 后发表内容