收藏
回答

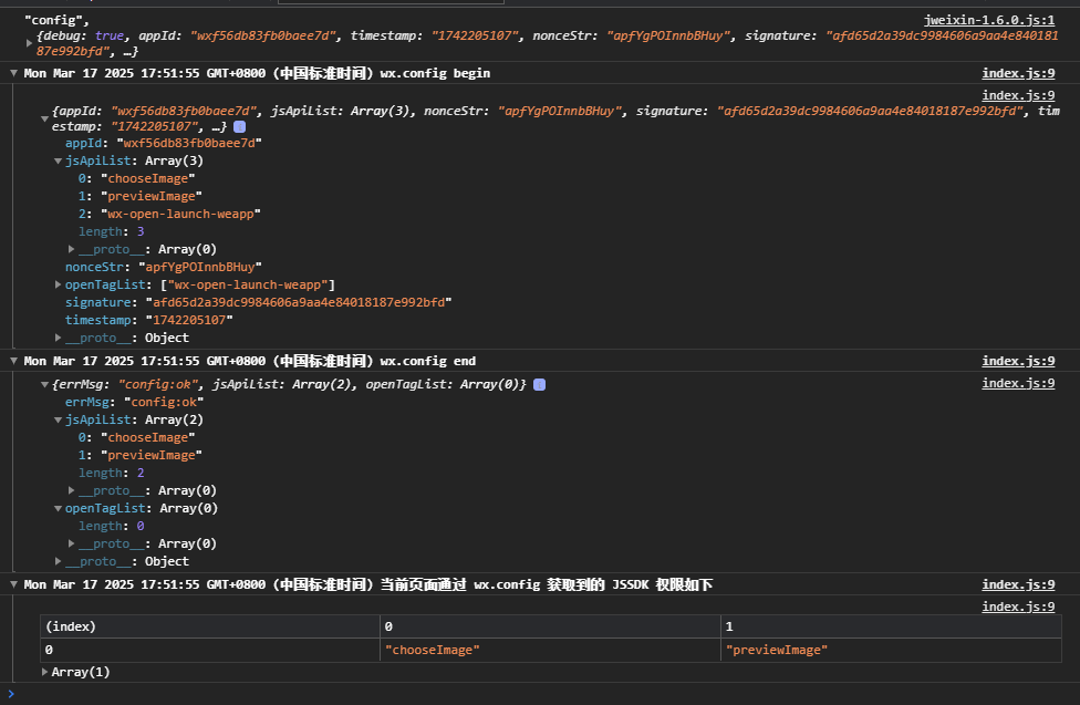
wx.config begin中有openTagList,end后为空?

回答关注问题邀请回答
收藏

2 个回答

  • 社区技术运营专员--许涛
    社区技术运营专员--许涛
    2025-03-19

    你好,已认证的订阅号,需要已认证的服务号

    2025-03-19
    有用
    回复
  • 智能回答 智能回答 该问答由AI生成
    2025-03-17
    有用
登录 后发表内容