手机型号:红米K60至尊版
微信版本:8.0.50
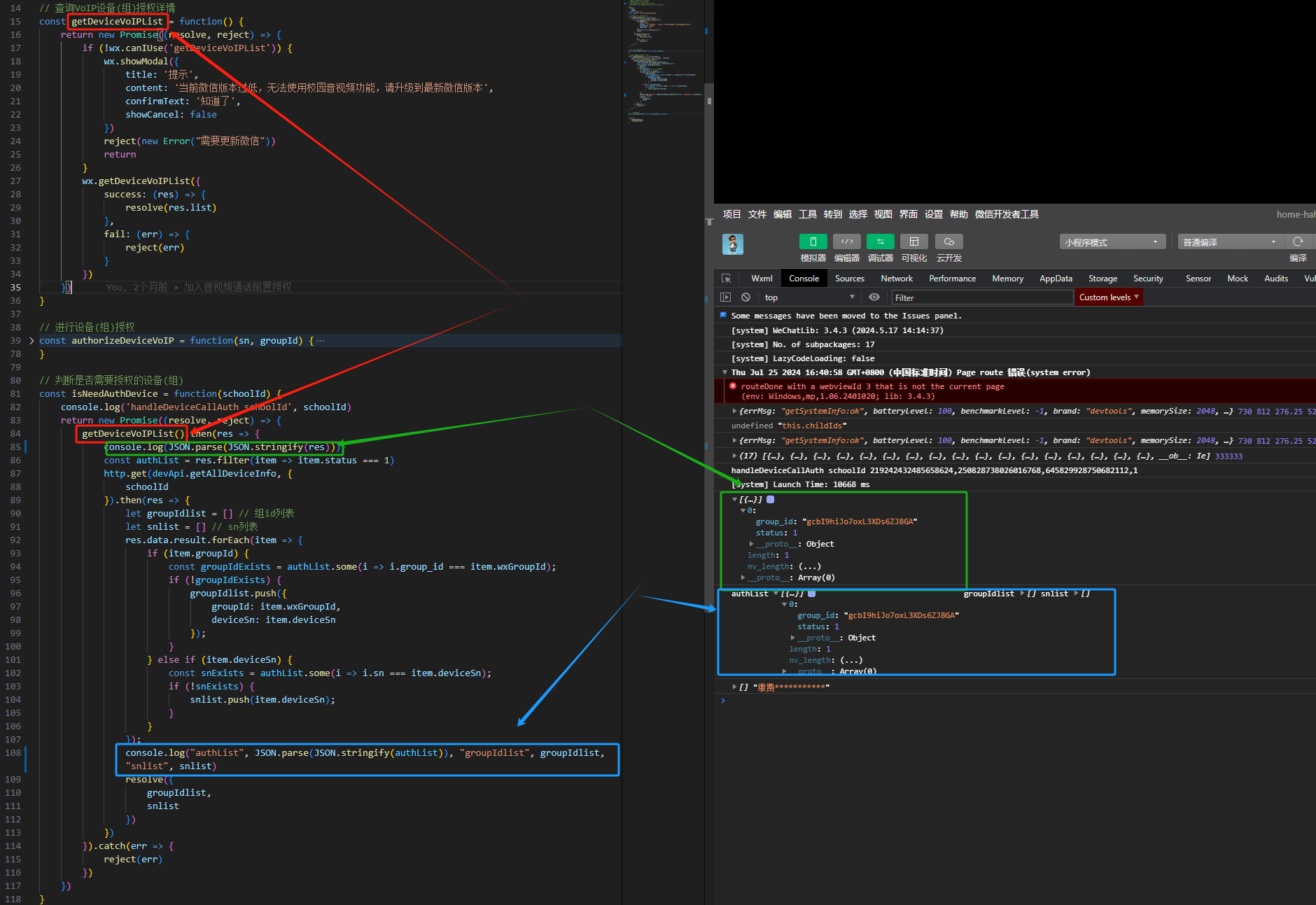
groupId:gcbI9hiJo7oxL3XDs6ZJ8GA
设备SN:dc0269dbedf94b1b
微信openId:oNwMn5UTZM9qpsXfTktXkfJvwXwM
WMPF设备拨打个别微信用户返回errCode=9?不管删除多少次小程序之后重新授权,还是无法打通,均返回 :
{"error":{"errMsg":"openId 未授权设备(硬件模式) 或不是 userId 联系人(刷脸模式)","err_code":"9"},"isSuccess":false,"errMsg":"openId 未授权设备(硬件模式) 或不是 userId 联系人(刷脸模式)","errCode":9,"errObj":"{\"message\":\"openId 未授权设备(硬件模式) 或不是 userId 联系人(刷脸模式) errCode=9\",\"errMsg\":\"openId 未授权设备(硬件模式) 或不是 userId 联系人(刷脸模式)\",\"errCode\":9}"}
这个该如何解决?

请确定参数是否正确,dc0269dbedf94b1b 在 2024/7/25 18:02:55 才加入组。