收藏
回答

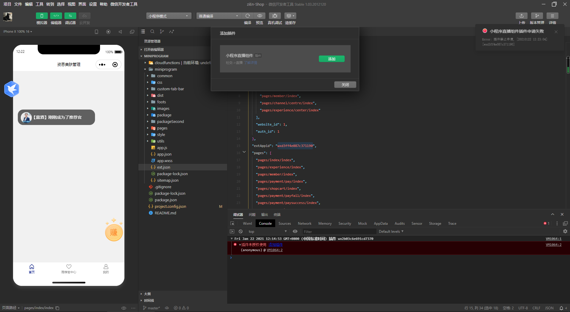
我的有直播权限,也可以创建直播间,但是没有小程序直播组件也不能添加,也搜不到。导致代码无法上传?

回答关注问题邀请回答
收藏

2 个回答

  • HenryYang
    HenryYang
    2021-01-22

    需要先申请开通直播功能,才能接入直播组件

    2021-01-22
    有用
    回复 3
    • Jack
      Jack
      2021-01-23
      有的,有直播间了,但是直播组件一直搜索不出来
      2021-01-23
      回复
    • Jack
      Jack
      2021-01-23
      官方你好,请麻烦帮忙手动添加下小程序直播组件,谢谢AppID(小程序ID)
      wxd3ff4e087c371190
      2021-01-23
      回复
    • Jack
      Jack
      2021-01-26
      有的,有直播间了,但是直播组件一直搜索不出来  帮忙解决下  谢谢
      2021-01-26
      回复
  • Jack
    Jack
    2021-01-22

    有直播间了,但是直播组件一直搜索不出来

    2021-01-22
    有用 1
    回复
登录 后发表内容
问题标签