小程序
小游戏
企业微信
微信支付
扫描小程序码分享
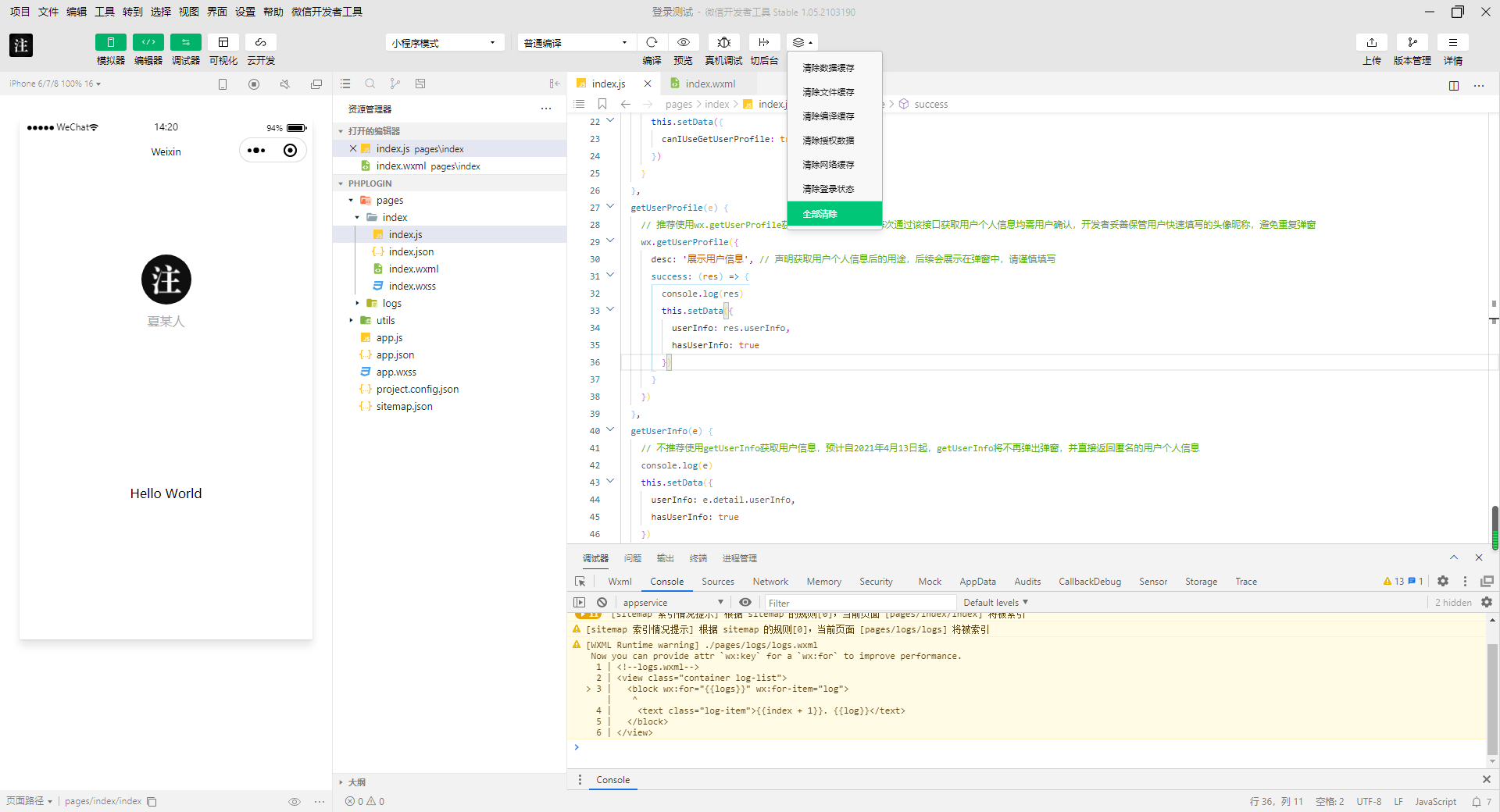
不管怎么清除都不能把登录状态去掉
3 个回答
加粗
标红
插入代码
插入链接
插入图片
上传视频
参考https://developers.weixin.qq.com/community/develop/doc/000cacfa20ce88df04cb468bc52801?highLine=%25E7%2599%25BB%25E5%25BD%2595%25E7%258A%25B6%25E6%2580%2581
你好,麻烦通过点击下方“反馈信息”按钮,提供出现问题的。
这个版本的开发工具问题很多,号称稳定版本,根本就不稳定好吗。
碰到同样的问题,要修改获取用户信息接口的,一直清不掉登录和授权状态,关掉了,回头一点开又是打开状态!
关注后,可在微信内接收相应的重要提醒。
请使用微信扫描二维码关注 “微信开放社区” 公众号
参考https://developers.weixin.qq.com/community/develop/doc/000cacfa20ce88df04cb468bc52801?highLine=%25E7%2599%25BB%25E5%25BD%2595%25E7%258A%25B6%25E6%2580%2581
这个版本的开发工具问题很多,号称稳定版本,根本就不稳定好吗。
碰到同样的问题,要修改获取用户信息接口的,一直清不掉登录和授权状态,关掉了,回头一点开又是打开状态!