小程序
小游戏
企业微信
微信支付
扫描小程序码分享
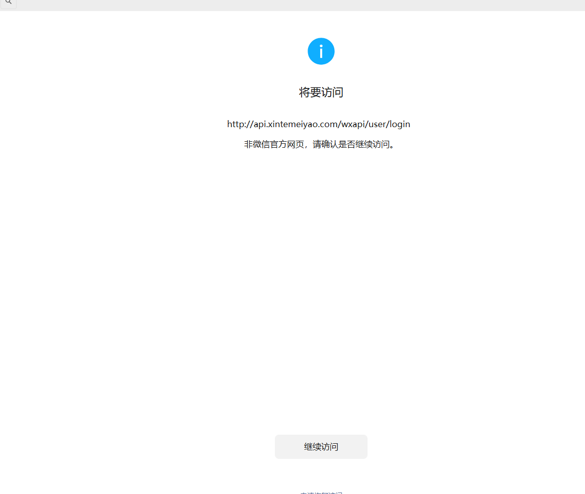
已备案 已认证 提示 尽快帮忙看看影响业务了 申诉了也没反馈
3 个回答
加粗
标红
插入代码
插入链接
插入图片
上传视频
你好,经核实,域名xintemeiyao.com下存在售卖药品内容,请你侧提供跟该域名xintemeiyao.com相关的《营业执照》《药品经营许可证》或《互联网药品交易服务资格证》,再发送邮件至<moment@tencent.com>提交恢复申请,请知悉。详细规则请参考《微信外部链接内容管理规范》http://weixin.qq.com/cgi-bin/readtemplate?t=weixin_external_links_content_management_specification
你好,麻烦通过点击下方“反馈信息”按钮,提供出现问题的。
本回答由AI生成,可能已过期、失效或不适用于当前情形,请谨慎参考
什么内容违反了 请指出来 谢谢
关注后,可在微信内接收相应的重要提醒。
请使用微信扫描二维码关注 “微信开放社区” 公众号
你好,经核实,域名xintemeiyao.com下存在售卖药品内容,请你侧提供跟该域名xintemeiyao.com相关的《营业执照》《药品经营许可证》或《互联网药品交易服务资格证》,再发送邮件至<moment@tencent.com>提交恢复申请,请知悉。详细规则请参考《微信外部链接内容管理规范》http://weixin.qq.com/cgi-bin/readtemplate?t=weixin_external_links_content_management_specification
什么内容违反了 请指出来 谢谢