收藏
回答

个人类型小程序,如何使用https调用java后台服务?

我的云服务器是腾讯云的,使用了腾讯云提供的免费DV SSL证书,服务器配置了Apache SSL证书。Java程序提供了https服务,域名也做了IPC备案,小程序里面的开发设置里面也做了域名服务器设置,为什么我在小程序里面wx.request https的请求依然提示错误


最后一次编辑于  2021-08-09
回答关注问题邀请回答
收藏

2 个回答

  • 拾忆
    拾忆
    2021-08-09

    请求服务端接口和什么类型的小程序没关系,你把链接发出来或者有错误提示的话发错误提示截图,不然官方也猜不出来什么问题。

    2021-08-09
    有用 1
    回复 2
    • uuxia
      uuxia
      2021-08-09
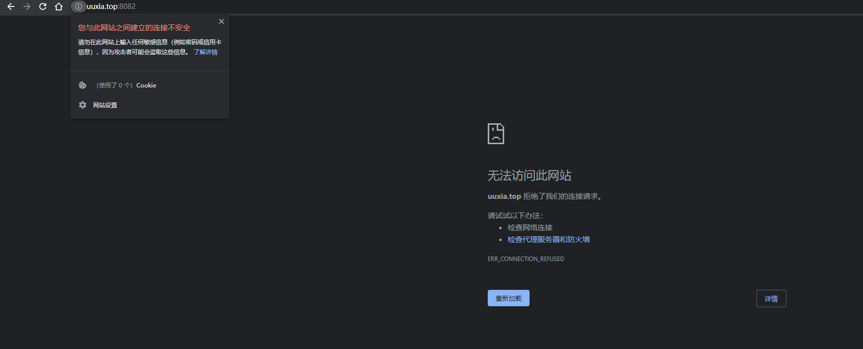
      你好,可以看看截图
      2021-08-09
      回复
    • 拾忆
      拾忆
      2021-08-09回复uuxia
      1.浏览器都无法访问
      2.点开开发者工具详情中的项目配置,看看是否配置信息已经是正确的,如果正确的还提示这个错误就重启一下开发者工具再试。
      2021-08-09
      回复
  • dreamhunter
    dreamhunter
    2021-08-09

    开发工具都不行的话,说明后台接口服务相关配置有问题

    2021-08-09
    有用
    回复 2
    • uuxia
      uuxia
      2021-08-09
      在开发工具上是ok的,真机上运行就不行了
      2021-08-09
      回复
    • dreamhunter
      dreamhunter
      2021-08-09回复uuxia
      真机不行,可能是证书链问题。
      2021-08-09
      回复
登录 后发表内容