收藏
回答

备案域名网站打开被拦截显示 微信内访问网站提示“非微信官方网页,请确认是否继续访问”的问题麻烦恢复?

为什么微信内访问网站突然提示“非微信官方网页,请确认是否继续访问”的问题?

本网站 https://zfvr.cn参考《微信外部链接内容管理规范》 查看详情对比后本网站还是备案域名并无任何违法行为

也使用了「腾讯安全-网址安全中心[6]」对网站域名进行检测,显示的是域名安全并没被拦截,但是就是显示需要访问,这个大大影响了我

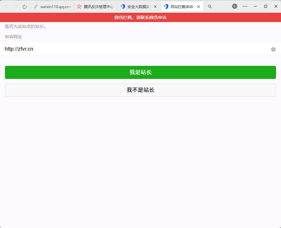
下面是域名截图+网站没有被拦截截图,网站显示安全截图+icp工信部备案查询截图,麻烦审核大大看到了尽快给我恢复一下求求了🙏麻烦了谢谢求求恢复一下微信内可以直接访问此网站

回答关注问题邀请回答
收藏

2 个回答

  • 轩
    11-02

    已底部申诉

    11-02
    有用
    回复
  • 智能回答 智能回答 本次回答由AI生成
    11-02
    有用
登录 后发表内容