收藏
回答

Mac版本微信开发者工具使用过程中出现崩溃现象?

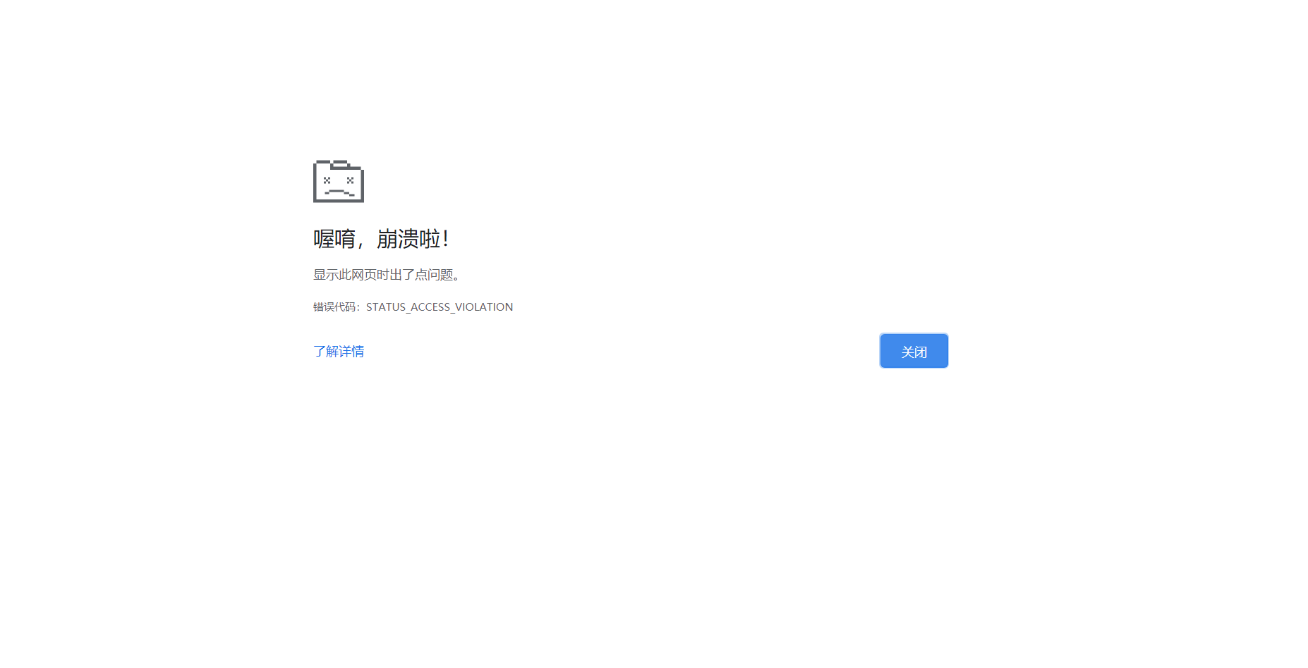
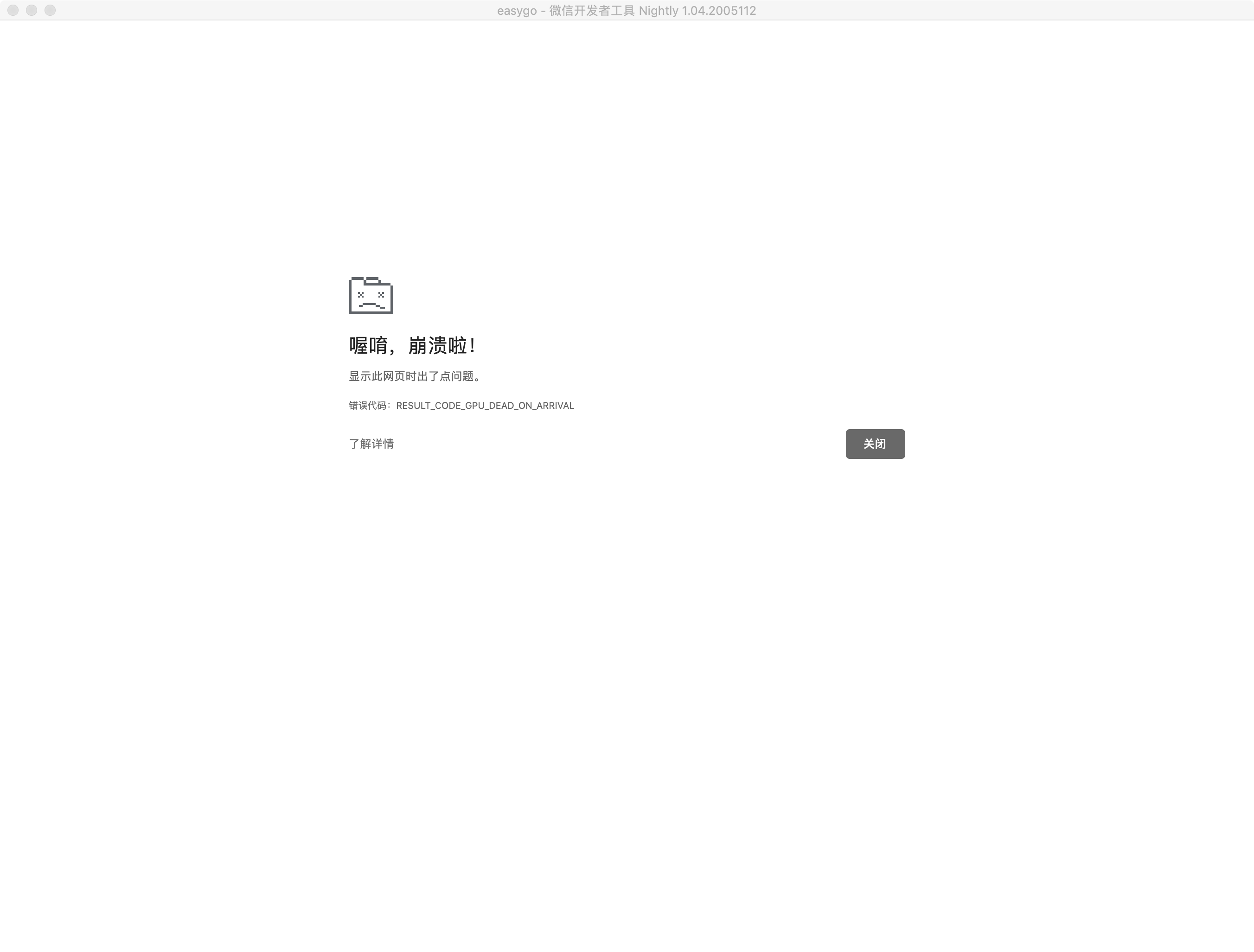
操作系统版本:MacOS Mojave 10.14.6,微信开者工具版本:1.04.2005112。我在使用过程中经常出现崩溃现象。

最后一次编辑于  2020-05-14
回答关注问题邀请回答
收藏

1 个回答

  • 疯狂的小辣椒
    疯狂的小辣椒
    2020-05-14

    你好,崩溃现象具体是什么现象,可具体说明并提供相关工具完整页面截图

    2020-05-14
    有用
    回复 5
    • 星火🌟
      星火🌟
      2020-05-14
      楼主是不是这样我不知道,反正我总有这种情况
      2020-05-14
      回复
    • 鲍俊波
      鲍俊波
      2020-05-14回复星火🌟
      是的。就是这样。
      2020-05-14
      回复
    • 星火🌟
      星火🌟
      2020-05-14
      我是Windows系统的,请官方及时修复,辛苦了
      2020-05-14
      回复
    • 鲍俊波
      鲍俊波
      2020-05-14
      请看截图,谢谢。
      2020-05-14
      回复
    • 疯狂的小辣椒
      疯狂的小辣椒
      2020-05-14回复鲍俊波
      收到
      2020-05-14
      回复
登录 后发表内容
问题标签