收藏
回答

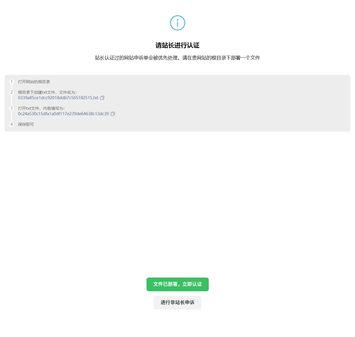
moyumh.cn微信拦截申诉,进行站长认证文件已经部署老是提示检验失败?文件部署成功

moyumh.cn这个域名当时部署h5, 就内部测试发了两次就被封了,官方让申诉,但是一直校验失败,是啥原因。



回答关注问题邀请回答
收藏

2 个回答

  • 微信朋友圈&外链咨询
    微信朋友圈&外链咨询
    2025-09-10

    你好,现已恢复微信内直接访问的服务,请知悉。详细规则请参考《微信外部链接内容管理规范》http://weixin.qq.com/cgi-bin/readtemplate?t=weixin_external_links_content_management_specification

    2025-09-10
    有用
    回复
  • 智能回答 智能回答 本次回答由AI生成
    2025-09-09
    有用
    回复 3
    • 憂
      2025-09-09
      http://moyumh.cn/
      2025-09-09
      回复
    • 智能回答 智能回答 本次回答由AI生成
      2025-09-09回复
      1
    • 憂
      2025-09-09
      无效 当时就是我们部署的一个h5落地页 就被封了 后面都没有再使用该域名防止落地页 已经是一个空的域名 望恢复
      2025-09-09
      回复
登录 后发表内容