在代码构筑的世界里,每一行代码都可能成为一束光,照亮被忽略的角落。开发者用技术与巧思,将 AI 注入小程序,让女性的生活被更细腻地看见与支持。
有人创造了女性专属运动助手,根据女性的身体特点智能调整训练计划,让健身更科学。
有人设计了经期记录小程序,不只是预测日期,还能根据身体状态给出暖心提醒。
有人开发了 AI 穿搭顾问,不定义潮流,让日常着装成为表达自我的艺术。
我们相信,最好的代码,是懂人心的代码。
借此三八妇女节之际,我们邀请你分享使用微信开发者工具 AI 编程能力创作与女性相关的小程序并且分享与她相关的故事。
技术最动人的时刻,不是跑通了多少行代码,而是它真的温暖了某个人的生活。当 AI 学会关怀,小程序也能成为她口袋里的暖宝宝。
即日起至 2026 年 03 月15 日,在下方评论区分享使用微信开发者工具 AI 编程能力创作与女性相关的小程序,被官方精选评论的用户将获得官方精美礼品一份。

感谢各位开发者对「三八妇女节」话题的踊跃参与!我们看到了大家温暖而有创意的分享,每一份分享都在诉说同一件事:当技术遇见关怀,代码也可以有温度。
我们精选以下 3 位用户的回答并送出精美礼品。2026 年 03 月 20 日前,我们将通过社区私信联系以上得奖者确定邮寄地址,如 2026 年 03 月 26 日 0 点前未收到回复,视为放弃奖品。
作为一名coder+妈妈,我用AI开发了一款拯救亲子时光的小程序,解决了我的两个痛点:
1、孩子每天的作业要求拍视频或照片打卡并发到群里,时间一长手机里存了很多打卡视频,食之无味弃之可惜。
2、孩子写作业磨蹭,时间意识不强。
所以我用AI开发了一款通过学习计时打卡来积攒积分兑换愿望,并且能上传作业视频的小程序,全程AI,并且使用云开发解决了我前端不懂后端服务器的问题。
AI拓展了我coding的边界,补齐了时间与精力的缺口,让我一个人也能拥有一支团队的创造力,用技术为自己、为更多妈妈点亮生活。
尝试使用AI工具进行了开发了女性经期健康小程序,在开发过程中,最让我惊喜的其实是 AI 对 UI 风格的把控。原本我担心自动生成的界面会显得割裂,但没想到,无论是 PeriodRecord(经期记录)、HistoryView(历史查看),还是 CareSuggestion(经期调理建议)这几个核心界面,AI 生成的风格都出奇地一致。柔和的色调、圆润的边角,每一个细节都仿佛自带一种“关怀”的属性,使用起来也很方便,一般一到二次调整就能够得到最后的结果,整体最后只花了一个小时左右,整体还是非常好用的



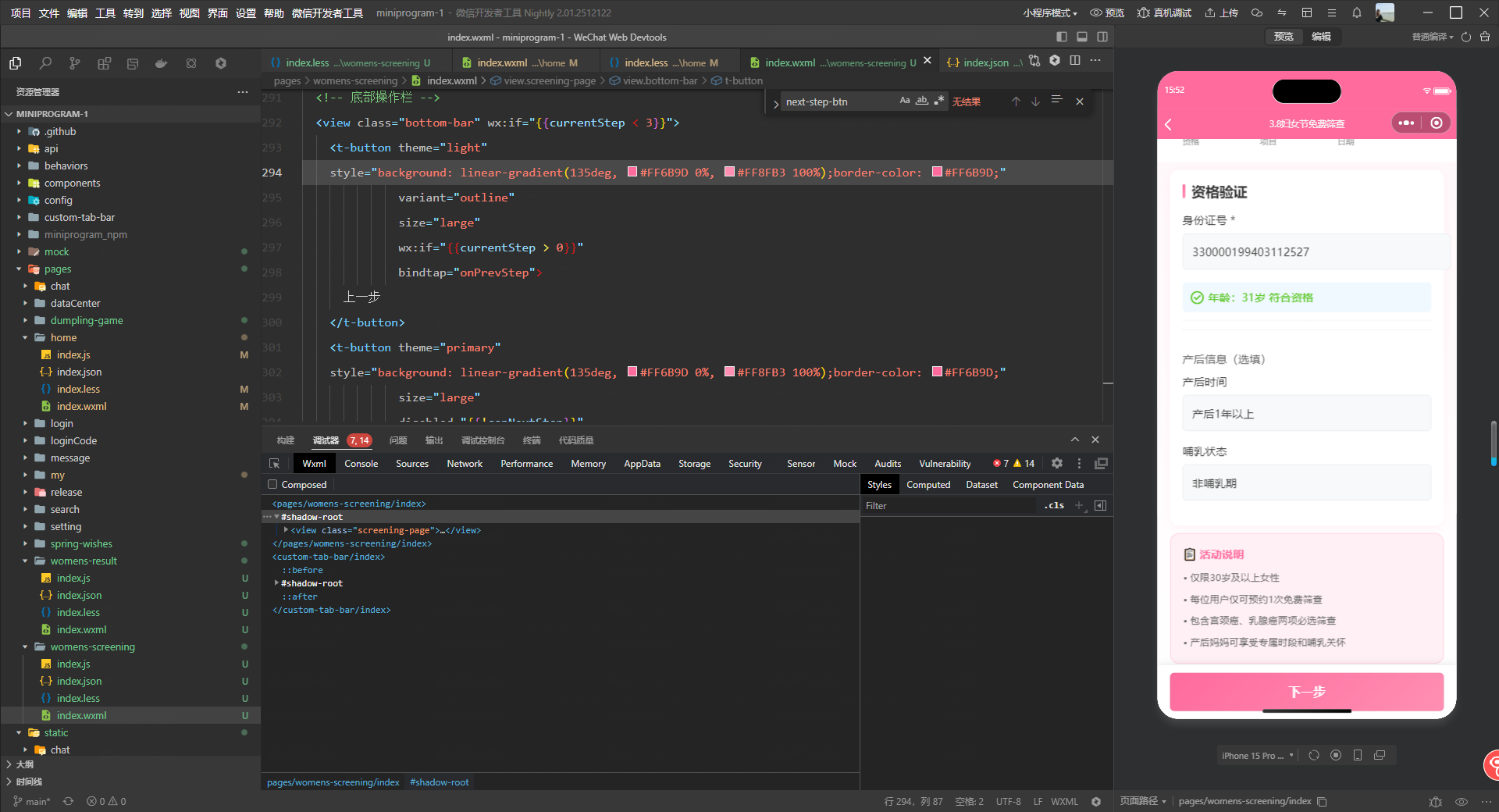
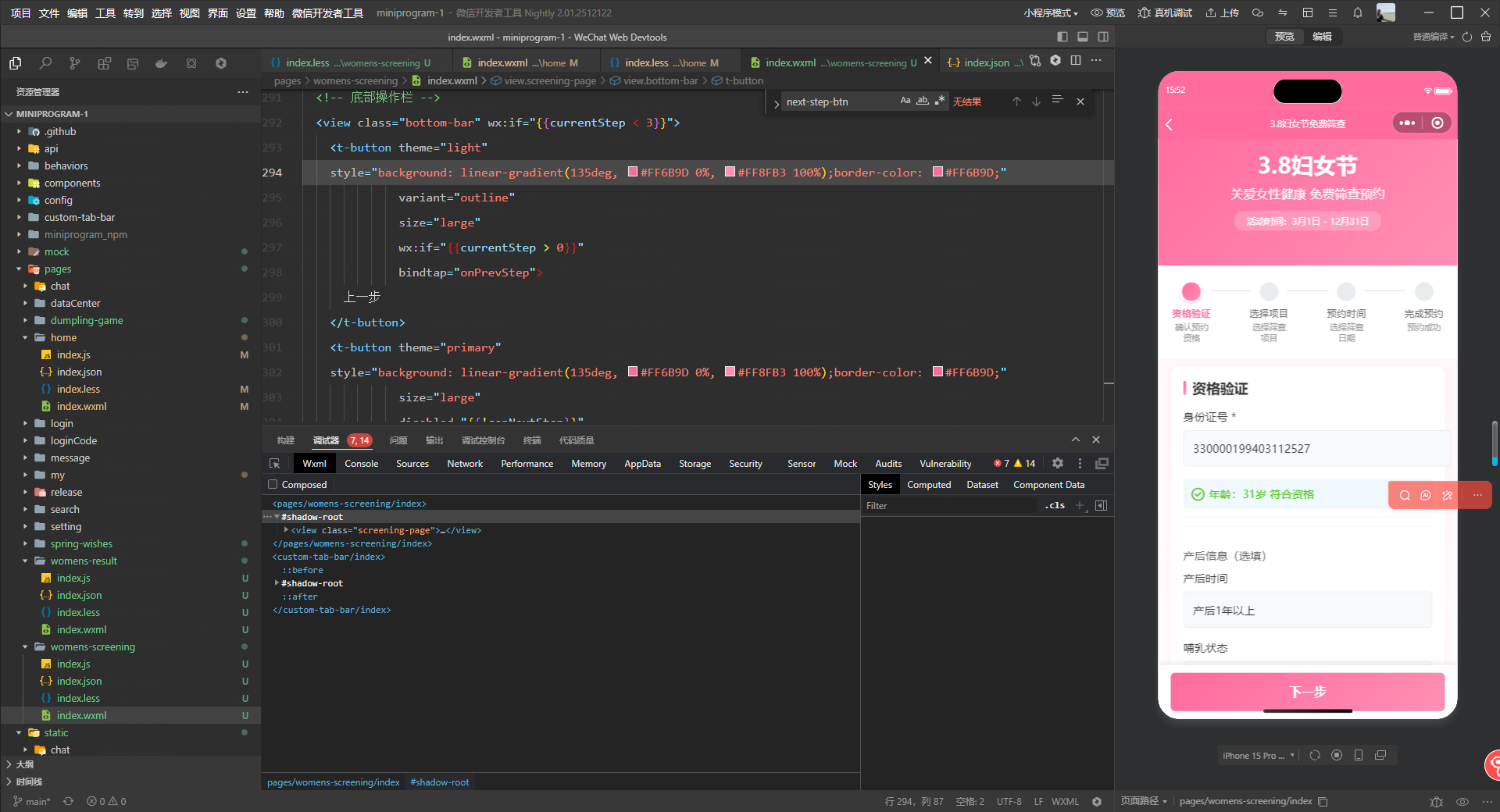
“3.8妇女节免费筛查预约”预约流程包含四步:智能年龄验证、筛查项目选择、产后妈妈优先时段预约及行前指南推送。筛查后,结果页面不仅展示详情,更与用户的盆底肌、腹直肌等产后康复档案及心理评估联动,形成综合健康报告,并提供专业解读与在线咨询入口,实现健康管理闭环。特色设计:包括为哺乳妈妈提供的私密空间指引、覆盖筛查前中后的智能提醒、可邀请闺蜜同检的社交分享功能,以及完成后授予的“健康妈妈”电子徽章与康复体验券奖励,全方位关爱产后妈妈的身心健康。
腾讯云代码助手高效、精准地把我的功能设计通过代码实现,开发效率大幅提升,让想法快速成为可用的功能,真是太给力了!
我用AI开发了一款“抑郁自查检测”工具小程序,这是我第一次测试,希望以后越来越好。
我也写了一个小程序,欢迎大家试用,多提宝贵意见
https://developers.weixin.qq.com/community/develop/article/doc/0000445f2306982c8cc4bfac26c813
3月10日开始codebuddy已经没法用了,一个任务都还没执行完就这个提示了。
用AI开发了一款寻找附近书店,并且可以进行书店打卡的小程序,马上就要上线了
礼品是不错啊,可惜我不会使用。编程忘光了