小程序
小游戏
企业微信
微信支付
扫描小程序码分享
游戏客户端 this.ws=new WebSocket(url,protocols);
protocols为null的时候, 微信开发工具模拟登陆游戏服成功.
可是在真机上连接并且登录成功, 但是发消息到服务器时,服务器没有收到消息. 于是加了 protocols
let pemUrl = cc.url.raw("resources/文件名字.pem");
this.ws=new WebSocket(url,pemUrl );
结果又提示
2 个回答
加粗
标红
插入代码
插入链接
插入图片
上传视频
似乎微信开发工具的模拟器是以iphone的方式访问服务器的,(没有使用pem文件)成功
服务器记录如下
218.85.143.170 - - [12/Apr/2021:20:13:29 +0800] "GET / HTTP/1.1" 101 1509 "https://servicewechat.com/wxab03a011ecdba583/devtools/page-frame.html" "Mozilla/5.0 (iPhone; CPU iPhone OS 11_0 like Mac OS X) AppleWebKit/604.1.38 (KHTML, like Gecko) Version/11.0 Mobile/15A372 Safari/604.1 wechatdevtools/1.05.2102010 MicroMessenger/7.0.4 Language/zh_CN webview/20000 gameservice port/53312 token/a5a17bf75594c9768c3c48ac93c15613"
真机测试是安卓的,(没有使用pem文件)失败
59.57.152.104 - - [12/Apr/2021:20:15:08 +0800] "GET / HTTP/1.1" 101 0 "https://servicewechat.com/wxab03a011ecdba583/0/page-frame.html" "Mozilla/5.0 (Linux; Android 10; HMA-AL00 Build/HUAWEIHMA-AL00; wv) AppleWebKit/537.36 (KHTML, like Gecko) Version/4.0 Chrome/78.0.3904.62 XWEB/2777 MMWEBSDK/20210302 Mobile Safari/537.36 MMWEBID/8618 MicroMessenger/8.0.2.1860(0x2800023B) Process/appbrand1 WeChat/arm64 Weixin NetType/WIFI Language/zh_CN
这有什么区别吗?
你好,麻烦通过点击下方“反馈信息”按钮,提供出现问题的。
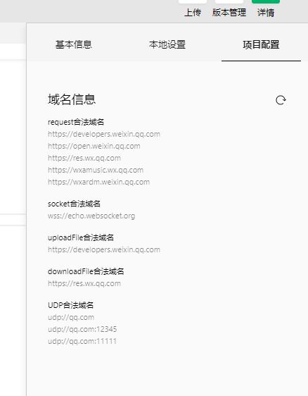
需要配置安全域名,而且带pem后缀的文件的确不在我们的白名单里面 https://developers.weixin.qq.com/minigame/dev/guide/framework/code-package.html#%E6%96%87%E4%BB%B6%E7%B1%BB%E5%9E%8B
关注后,可在微信内接收相应的重要提醒。
请使用微信扫描二维码关注 “微信开放社区” 公众号
似乎微信开发工具的模拟器是以iphone的方式访问服务器的,(没有使用pem文件)成功
服务器记录如下
218.85.143.170 - - [12/Apr/2021:20:13:29 +0800] "GET / HTTP/1.1" 101 1509 "https://servicewechat.com/wxab03a011ecdba583/devtools/page-frame.html" "Mozilla/5.0 (iPhone; CPU iPhone OS 11_0 like Mac OS X) AppleWebKit/604.1.38 (KHTML, like Gecko) Version/11.0 Mobile/15A372 Safari/604.1 wechatdevtools/1.05.2102010 MicroMessenger/7.0.4 Language/zh_CN webview/20000 gameservice port/53312 token/a5a17bf75594c9768c3c48ac93c15613"
真机测试是安卓的,(没有使用pem文件)失败
59.57.152.104 - - [12/Apr/2021:20:15:08 +0800] "GET / HTTP/1.1" 101 0 "https://servicewechat.com/wxab03a011ecdba583/0/page-frame.html" "Mozilla/5.0 (Linux; Android 10; HMA-AL00 Build/HUAWEIHMA-AL00; wv) AppleWebKit/537.36 (KHTML, like Gecko) Version/4.0 Chrome/78.0.3904.62 XWEB/2777 MMWEBSDK/20210302 Mobile Safari/537.36 MMWEBID/8618 MicroMessenger/8.0.2.1860(0x2800023B) Process/appbrand1 WeChat/arm64 Weixin NetType/WIFI Language/zh_CN
这有什么区别吗?