小程序
小游戏
企业微信
微信支付
扫描小程序码分享
5 个回答
加粗
标红
插入代码
插入链接
插入图片
上传视频
我也是遇到这个倒霉公司,拽得要死,下班时间打过来公司没人接,还发通知要求主动回拨,打过去了对应客服不接电话,也不回电话过来,就拖着
你好,麻烦通过点击下方“反馈信息”按钮,提供出现问题的。
2月21日的年审,还没审核,这家到底在干嘛!!!!
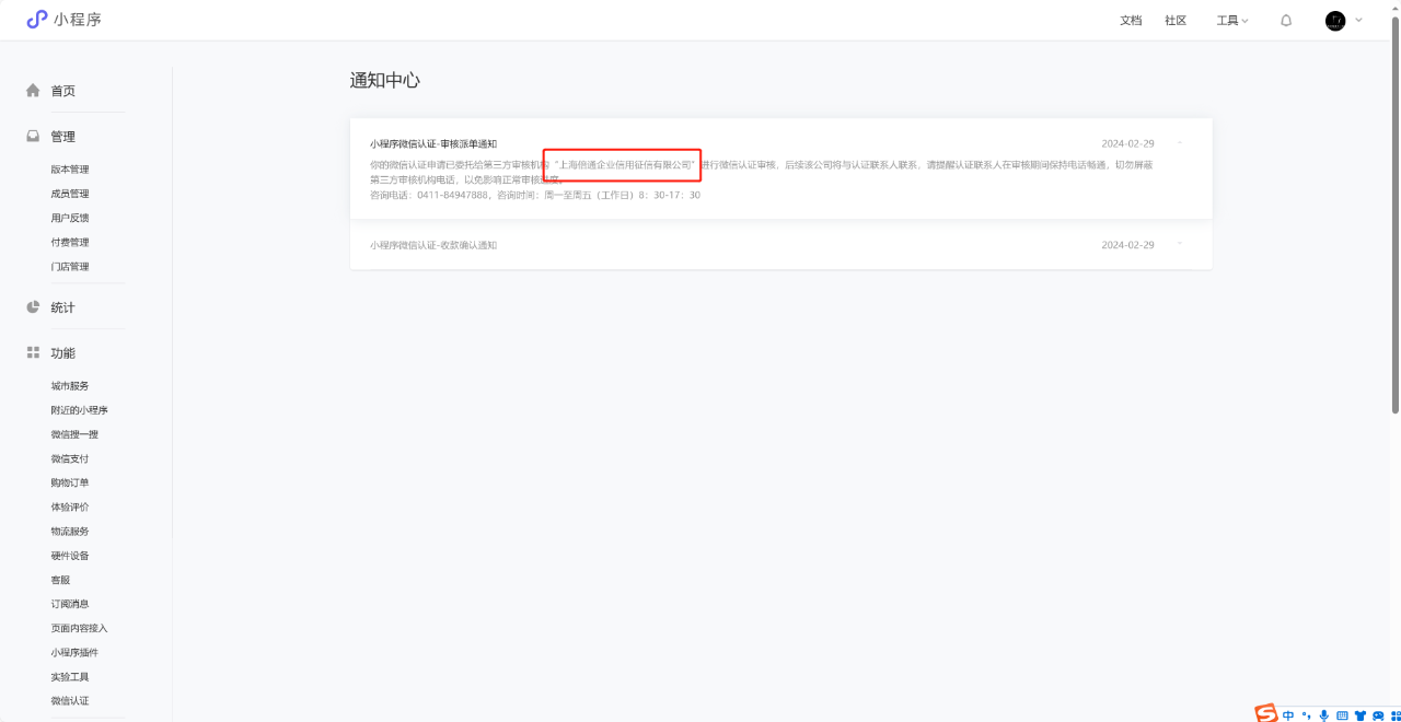
你们的都审核了吗,我的27号就提交的认证审核了,现在还在审核中,上海倍通企业信用征信有限公司客服电话也一直打不通,微信公司不出来管一下吗
我也遇到了 实名举报
加一
关注后,可在微信内接收相应的重要提醒。
请使用微信扫描二维码关注 “微信开放社区” 公众号
我也是遇到这个倒霉公司,拽得要死,下班时间打过来公司没人接,还发通知要求主动回拨,打过去了对应客服不接电话,也不回电话过来,就拖着
2月21日的年审,还没审核,这家到底在干嘛!!!!
互联网信息平台投诉了
你们的都审核了吗,我的27号就提交的认证审核了,现在还在审核中,上海倍通企业信用征信有限公司客服电话也一直打不通,微信公司不出来管一下吗
我也遇到了 实名举报
加一