各位开发者朋友,新年好呀!
2026 马年春节即将到来!当大家都在抢红包、贴春联、买年货,我们开发者的年味是不是还能多一点 “代码与创意的专属浪漫” ?
今年,我们邀请你一起使用「微信开发者工具 AI 编程助手」,分钟内制作新春主题的小程序作品,一起使用 AI 玩出新花样,给大家送一波春节祝福!
例如新春定制祝福语👇
例如年夜饭定制小助手👇
应用干货指引:微信开发者工具下载路径、手把手 AI 编程教程
即日起至 2026 年 3 月 3 日,在下方评论区分享你使用「微信开发者工具 AI 编程助手」的新春主题小程序作品,精选评论的用户将获得超可爱的新春大礼包!礼包含有限定版马年生肖公仔 1 个、「招财进包」礼盒 1 份、微信红包零钱包 1 个。
期待你的更多新年想法!
同时为了感谢大家对社区的一路支持,我们准备了「2026 码到成功」红包封面,专属于微信开发者的排 “面”。数量有限,领完即止👇
没有领到的小伙伴也不用担心,下一波红包封面领取攻略看过来👇
领取时间:2026 年 02 月 12 日 10:24
领取方式:微信开发者公众号后台回复「新年快乐」
注意事项:数量有限,领完即止,记得调好闹钟哟
👆提前关注公众号,红包封面一站领到
祝各位开发者朋友新年快乐,平安喜乐❤️

体验了一下感觉还行吧,也有需要进步的空间。
首先发现几个问题:
1、这个布局看着有点怪
2、看来涉及到tabbar的页面,AI不会给自动添加图片,只是编译后运行不起来,建议控制台给用户个提示,让用户自己完善图片资源。
3、当聊天框发送图片时,提示不支持,模型用的是自动模型,按说应该自动使用支持的模型
============================ 最终效果 ============================
以下是最终生成的小程序,整体看来还不错,功能跟描述的都能实现,除了UI方面有待改进。
我~想~要~公~仔~
使用「微信开发者工具 AI 编程助手」制作的《跃马闯福关》小游戏,随着关卡难度提升,随机马年+新春元素,增加本命马锁定机制,需要解锁上下左右任意三个元素才能解锁,解锁后才能参与消除,连续翻开三个卡片为本命马即可通关,通关后会随机生成含马年祝福语的不同样式的福卡奖励
我~想~要~公~仔
一分钟不到,马年小程序就做出来了
不过这个ui审美还是有待提高哈哈~
我~想~要~公~仔~
用【微信开发者工具AI编程助手】制作的《马年福运大闯关》小游戏过关可以生成福运海报分享 ,还是很厉害的!!给上描述几分钟就能自动生成了还能自己检查错误去修复👍
厉害了,一句话几分钟生成一个小程序,除了UI上有些瑕疵,其他还好,很🐂🍺了
想要一个公仔呢~


我~想~要~公~仔~ 🐴
作为一个独立开发者,这次马年我没有选择让 AI 编程助手"一句话生成整个小程序",而是在开发一个**完整的、已上线的新春小程序项目**过程中,把 AI 编程助手当作我的"结对编程搭档"来深度使用。这里分享一下我的真实体验和干货心得——
🏮 项目介绍:「马年鸿运宝盒」
这是一款主打 **3D 潮玩 + 新中式** 风格的贺岁小程序,是一个拥有完整设计体系的产品:
- 🎰 鸿运首页:输入名字 → 盲盒抽签 → 云端绘制专属海报(R / SR / SSR 三档稀有度)
- 🎨 马年头像 DIY:上传头像 + 11款精美相框 + 11款趣味贴纸,Canvas 合成一键生成
- 💬 花式拜年:6种对象(领导/同事/家人/老师/朋友/爱人)× 2种风格(俏皮/正式),海量祝福语随机生成
- 📱 全自定义 TabBar:悬浮胶囊风格底部导航
⚡ AI 编程助手的 5 个"真香"时刻
① 金粉粒子特效 —— 20个粒子节点的 CSS 动画
首页有个核心视觉:满屏金粉从底部随机漂浮上升。我需要 20 个粒子,每个有不同的起始位置、速度、大小和延迟。如果手写,光 `@keyframes` 就要写到手抽筋。
我直接告诉 AI:
> "帮我写 20 个金粉粒子的 CSS 动画,每个粒子随机分布在屏幕不同水平位置,从底部向上漂浮,带透明度渐变,大小在 6rpx - 16rpx 之间随机,动画时长 4s - 12s 不等,使用 transform: translate3d 开启硬件加速。"
AI 一口气生成了完整的 `.particle` 样式和 20 组独立的 `@keyframes`,甚至贴心地帮我用了 `will-change: transform` 做性能优化。我只改了颜色值换成设计规范里的香槟金 `#E0B66E`,直接完美运行!
② Canvas 头像合成 —— 多层叠加 + 贴纸拖拽
头像 DIY 功能是整个项目最复杂的部分:用户头像 → 圆形裁剪 → 相框叠加 → 贴纸自由拖放 → 最终合成导出。Canvas 2D 的坐标系、DPR适配、图层顺序,每一步都是坑。
我把需求拆成了多轮对话让 AI 逐步完成:
1. "用 Canvas 2D 将正方形图片裁剪成圆形绘制在画布中心"
2. "在圆形头像外层叠加一个相框 PNG,需要考虑 object-fit: cover 的效果"
3. "支持贴纸自由拖拽定位,使用 movable-view 组件"
AI 不仅给出了标准的 `arc() + clip()` 裁剪代码,还提醒我:**真机上 Canvas.createImage() 加载网络图片需要先 downloadFile**,这个坑我之前完全没想到。最终 527 行的头像生成器代码,至少一半的骨架是 AI 帮我搭的。
③ 云托管海报服务 —— 冷启动重试机制
海报绘制功能我最初是写在前端 Canvas 里,但字体渲染在 iOS/Android 差异太大。后来决定迁移到**微信云托管**,用 Node.js + Canvas 在服务端渲染。
迁移过程中遇到一个头疼的问题:云托管容器冷启动时,首次请求经常超时。我问 AI:
> "云托管 callContainer 在冷启动时经常 30 秒超时,怎么做重试机制?"
AI 给了一段非常优雅的方案:用 `for` 循环 + `async/await` 实现最多重试 2 次,并且能智能判断是不是超时错误(检测 `ETIMEDOUT` / `timed out` 关键词),只有超时才重试,其他错误直接报错。这段代码我几乎原封不动地用了,真的省了大量调试时间。
④ 祝福语数据结构设计
"花式拜年"功能需要一个嵌套的祝福语库:6种对象 × 2种风格 = 12个分类。我让 AI 帮我设计数据结构:
> "设计一个祝福语数据结构,支持按发送对象(boss/colleague/family等)和风格(casual/formal)两个维度查询"
AI 直接给出了 `greetingsData[category][style]` 的嵌套结构,还顺带生成了每个分类 15-20 条的示例祝福语。我把数据存成 `data/greetings.js`,前端只要 `greetingsData[selectedCategory][selectedStyle]` 一行代码就能拿到对应列表,简洁得飞起!
⑤ 隐私协议适配 —— 合规不踩坑
小程序正式发布前,我在隐私合规上卡了很久。`wx.requirePrivacyAuthorize` 要在什么时机调用?用户拒绝授权后怎么处理?Modal 里的 `<input>` 真机隐藏后还会穿透怎么办?
AI 助手帮我理清了完整的调用链路:
1. 输入名字前先调 `getPrivacySetting` 检查
2. 需要授权时弹 `requirePrivacyAuthorize`
3. 用户拒绝后延迟打开(给 Toast 提示时间)
4. 保存图片到相册前二次检查授权
5. `<input>` 使用 `wx:if` 而非 `display:none` 避免真机穿透
这套逻辑虽然不复杂,但细节很多。AI 不仅帮我写了代码,还把"为什么要这样做"的注释写得很清楚,后续维护也方便。
💡 使用心得 & 建议
✅ 真香的地方:
- 不用跳出开发者工具去查 API 文档,问 AI 比翻文档快 10 倍
- 对于重复性的样式代码(比如 20 个粒子动画),效率提升是降维打击
- 它对小程序的 API 比较熟悉,不会生成过时的接口调用(这点比外部 AI 工具强)
🔧 希望改进的地方:
- 偶尔会遇到"服务请求异常",需要多试几次
- 对于 Canvas 2D 这种复杂组件,建议能支持"看截图理解渲染效果",纯文字描述真的很难说清布局问题
- 如果能直接读取项目的 `app.json` 配置来理解页面结构就更好了
🧧 最后
这个项目从设计到开发再到上线,AI 编程助手陪我走了至少 60% 的路程。它不是"替代开发者",而是一个真正靠谱的结对编程伙伴。
马年到了,希望官方能看到这匹"马年鸿运"的诚意,送我一个马年公仔,让我马上好运!🐴🎁
我也来尝尝鲜,希望能收到马年公仔呀~
模型还可以,分分钟生成的小程序,稍作修改就可以运行,还是很不错的,相信越来越好!
来,展示一下AI 编程助手打造的 “赛马” 小程序
我也来参加「春节特辑|用 AI 加“马”」啦!🐴✨用微信开发者工具的 AI 编程助手做了一个 《马年运势签+AI解签(可个性化)》 小程序:抽签后还能按【事业/学业/感情/健康】生成专属解签和行动建议,签文卡片一键分享好友



太棒了,最近正好基于《微信发布 AI 小程序成长计划》用CodeBuddy做一些小的尝试,现在微信小程序也接入了CodeBuddy,这样再也不要开两个编辑器切来切去了,方便很多
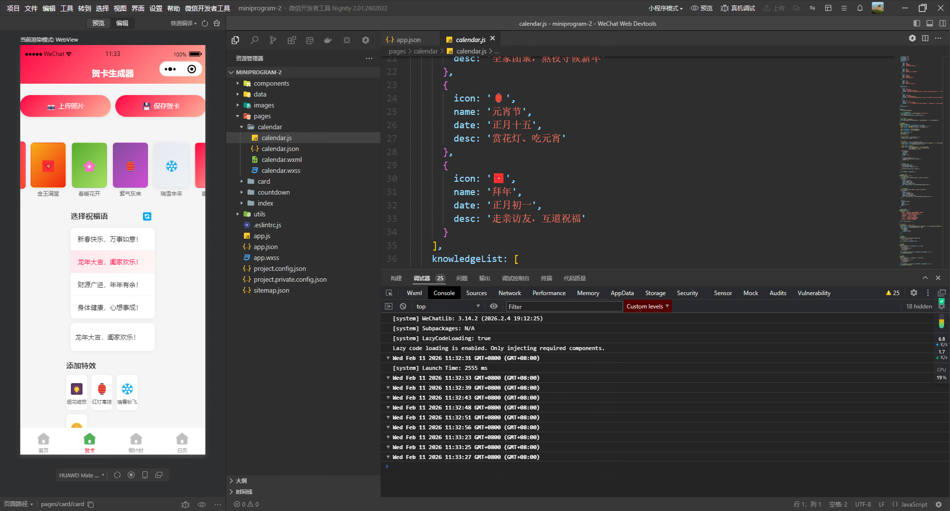
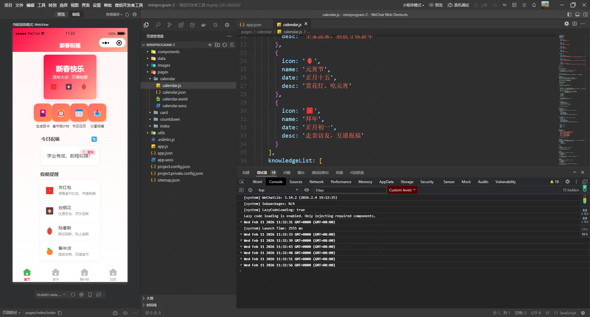
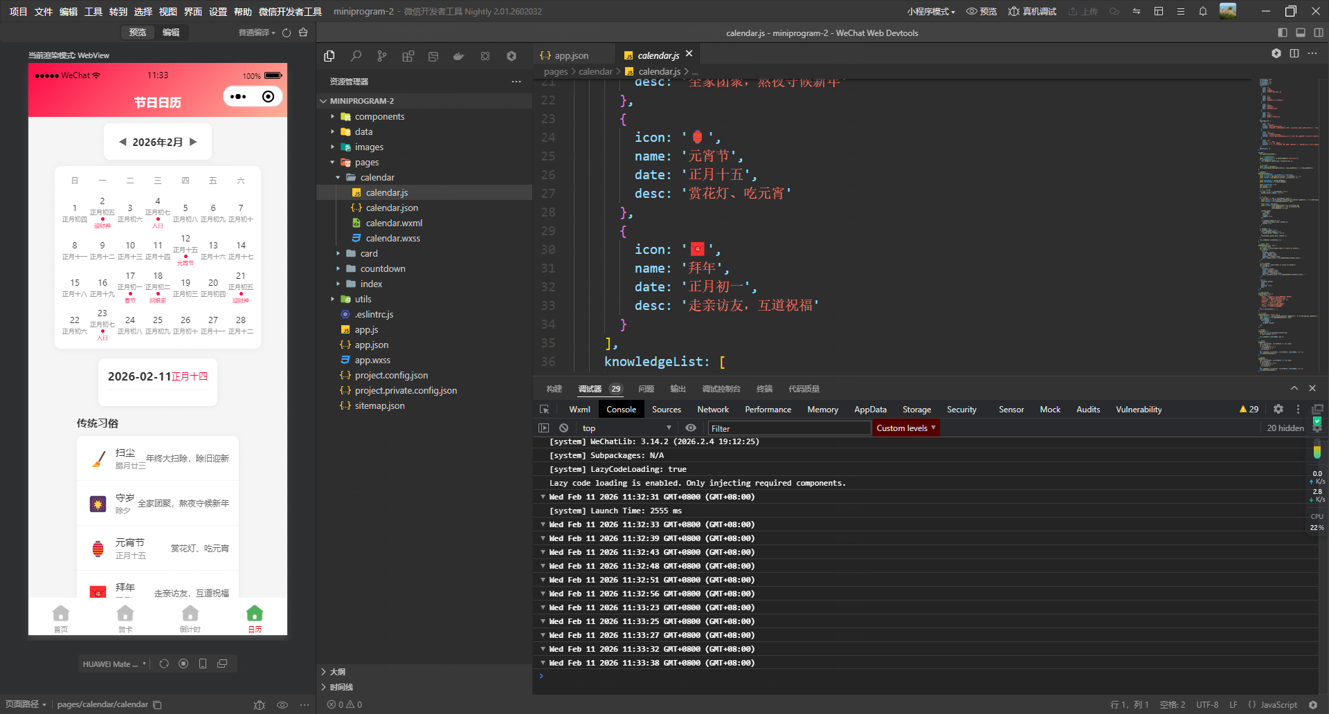
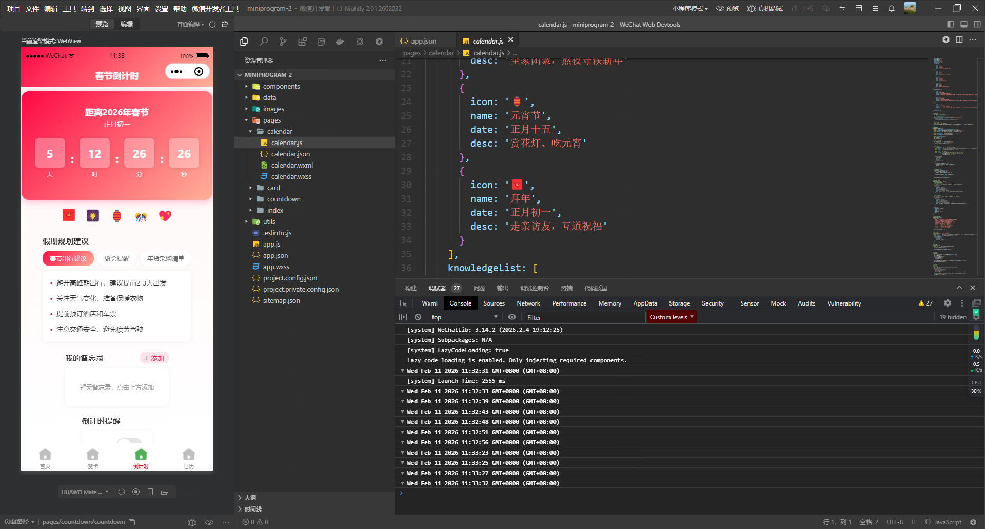
做了一个新年贺卡小程序,过年直接发在线电子贺卡吧
反馈一个问题:
点击输入框右下角的选取没有反应
我~想~要~礼盒or零钱包
我用AI编程助手制作了《马年祝福》小程序,输入关键词即可生成专属祝福语,支持一键复制,一键分享。