收藏
回答

关于 scroll-view 组件 内的元素定位位置偏差问题

框架类型 问题类型 API/组件名称 终端类型 微信版本 基础库版本
小程序 Bug scroll-view 工具 开发者工具v1.02.1812271 2.4.3

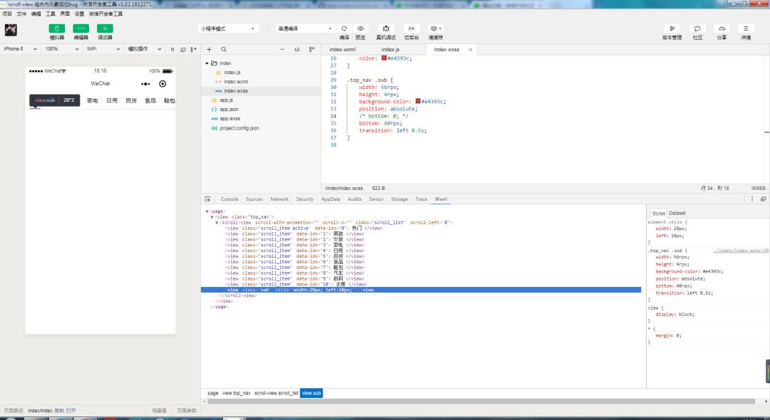
- scroll-view 组件内的元素 定位在组件最底部,写的 bottom:0;看不见,改成bottom:40rpx;才会出现在最底部。

这是 bottom:0;



这是bottom:40rpx;



代码片段:https://developers.weixin.qq.com/s/WaHhLamd7y5f


有没有大佬遇到过这样的问题,深究过原因的?

ps:目前解决办法是 设置 top,不设置 bottom。

回答关注问题邀请回答
收藏
登录 后发表内容