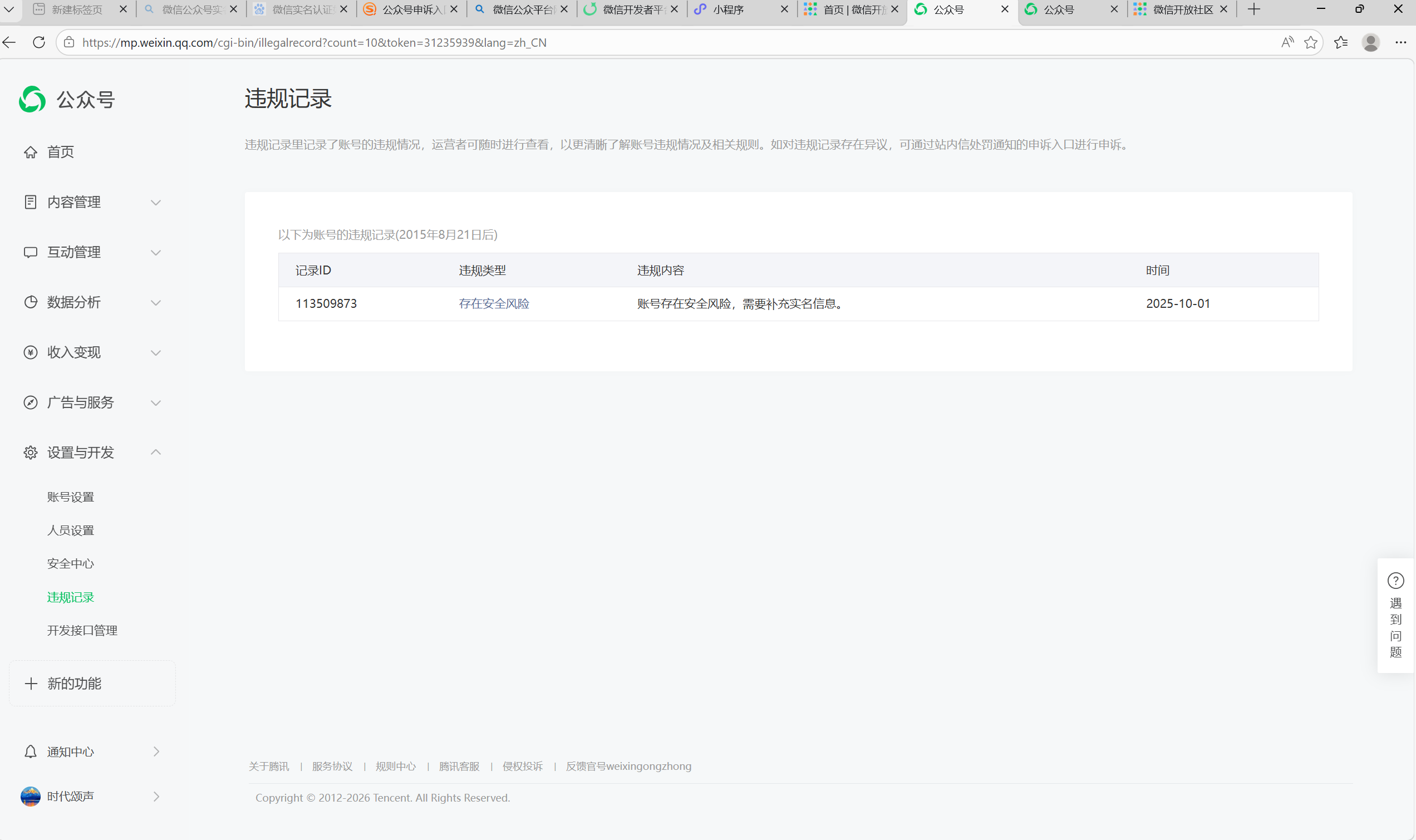
2025年10月1日收到"存在安全风险"违规记录(原始ID:gh_dc5816aacdfe),平台要求补充实名信息。我已在后台完成实名认证(主体信息已显示个人实名),但该记录至今未解除,群发功能被限制。
问题描述:
- 2025年10月1日收到“存在安全风险”违规记录,平台要求补充实名信息。
- 2025年11月25日“公众平台安全助手”发送通知,要求管理员微信验证人脸。
- 我已多次完成扫码+人脸识别验证,但系统状态始终未更新。
- 首页仍显示“尚未进行实名验证”,违规记录未解除,群发功能被限制。
已尝试的解决方式:
- 多次扫码验证
- 通过“公众平台安全助手”重复验证
该违规记录已无申诉入口(已过申诉期),请求人工复核解除功能限制。
诉求:无法正常发布文章,群发功能被限制
