收藏
回答

真机测试通过,用户端使用。请求失败:resuest fail url not in domain?

回答关注问题邀请回答
收藏

7 个回答

  • showms
    showms
    01-04

    小程序后台-开发管理-开发设置-服务器域名-request合法域名 配一下你请求的域名即可

    01-04
    有用 1
    回复 7
    • WOW
      WOW
      01-04
      已配置,真机测试通过。但是用户端使用不行
      01-04
      回复
    • showms
      showms
      01-04回复WOW
      截图看下有这个域名吗?另外请确认配置的小程序是否同一个
      01-04
      回复
    • WOW
      WOW
      01-04
      01-04
      回复
    • WOW
      WOW
      01-04回复showms
      是同一个小程序,因为我只有这一个小程序
      01-04
      回复
    • showms
      showms
      01-04回复WOW
      建议你排查一下请求的url是什么?
      01-04
      1
      回复
    查看更多(2)
  • Mr.Zhao
    Mr.Zhao
    01-04

    证明一下是同一个小程序

    01-04
    有用
    回复 2
    • WOW
      WOW
      01-04
      这个如何证明
      01-04
      回复
    • Mr.Zhao
      Mr.Zhao
      01-04回复WOW
      不知道怎么证明,那就很可能不是同一个了
      01-04
      回复
  • 风清雾散云开见日出
    风清雾散云开见日出
    01-04

    建议:清除测试手机的开发版、体验版、在线版缓存记录,再重新扫码进入在线版小程序。

    01-04
    有用
    回复
  • WOW
    WOW
    01-04

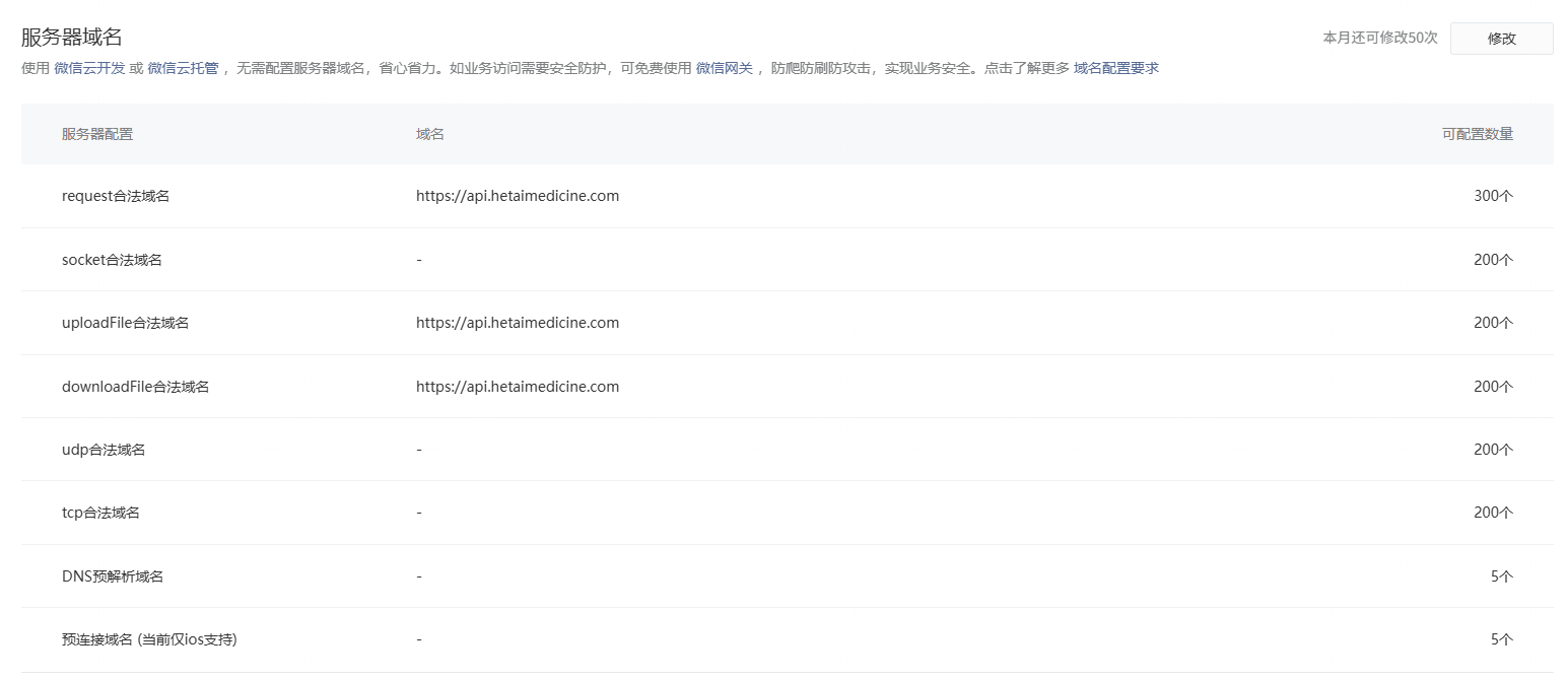
    这个是我配置的域名。准确无误

    01-04
    有用
    回复
  • 小黎
    小黎
    01-04

    配置合法域名了么https://developers.weixin.qq.com/miniprogram/dev/framework/ability/network.html

    01-04
    有用
    回复 1
    • WOW
      WOW
      01-04
      配置了的
      01-04
      回复
  • 智能回答 智能回答 本次回答由AI生成
    01-04
    有用
  • hello world
    hello world
    01-04

    rquest域名没配置导致的,打开了调试模式就能请求通。

    01-04
    有用
    回复 1
    • WOW
      WOW
      01-04
      rquest配置了的,真机测试也没问题,发版以后就不行了
      01-04
      回复
登录 后发表内容