收藏
回答

为什么程序打开工具不报错 但是界面一片空白 只显示tabbar?

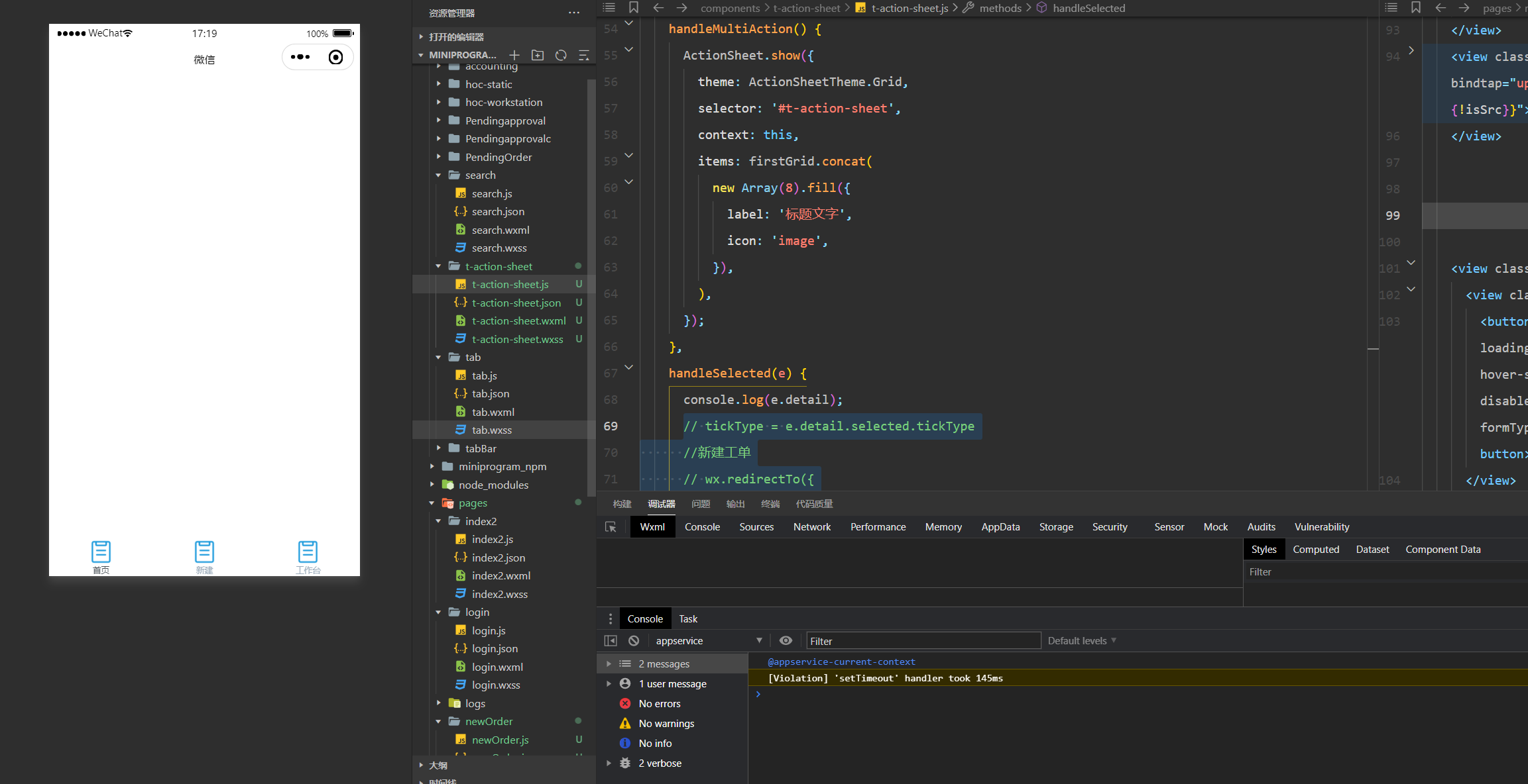
如图所示 改了一点代码 不知道怎么回事 保存之后就显示空白了 点击什么都是空白 也不报错 重启打开还是这样 有小伙伴知道是什么问题吗?

回答关注问题邀请回答
收藏

2 个回答

  • 社区技术运营专员--Asher
    社区技术运营专员--Asher
    2023-10-18

    后台console有什么报错吗

    2023-10-18
    有用
    回复
  • gmy
    gmy
    2023-10-16

    VM16 asdebug.js:1 WebSocket connection to 'ws://127.0.0.1:18913/' failed:  这会看到了这个错误 这是什么缘故导致的?

    2023-10-16
    有用
    回复 1
    • gmy
      gmy
      2023-10-17
      有没有人?
      2023-10-17
      回复
登录 后发表内容