收藏
回答

知道第三方小程序的地址(mp://VNGbk7s3BIIwH9J),能通过我的小程序进行跳转吗?

大佬您好,知道第三方小程序的地址(mp://VNGbk7s3BIIwH9J),能通过我的小程序内进行跳转吗?

回答关注问题邀请回答
收藏

6 个回答

  • 大宇
    大宇
    2021-03-01

    只要知道对方小程序的appid和路径就可以跳转了

    2021-03-01
    有用 1
    回复
  • 史格豪
    史格豪
    2021-04-22

    既然都生成了这个地址,如何在微信第三方平台的网页中,跳转到这个小程序链接呢。

    应该 开发一个函数直接跳转,来代替location.href= ,简单实用,要不然开发就没意义了,期盼

    2021-04-22
    有用
    回复
  • shmily
    shmily
    2021-03-02

    只要知道另一个小程序的appId就能跳转,这种方法就可以

    2021-03-02
    有用
    回复
  • 胃里养了只霸王龙
    胃里养了只霸王龙
    2021-03-01

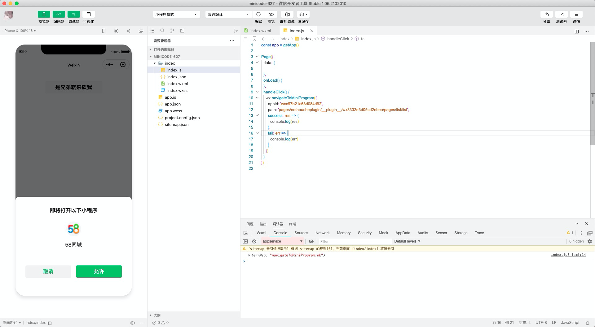
    对方小程序叫什么,我给你个它的小程序路径和appId,你用wx.navigateToMiniprogram方法进行跳转。。

    2021-03-01
    有用
    回复 4
    • 香剑
      香剑
      2021-03-01
      58同城
      2021-03-01
      回复
    • 胃里养了只霸王龙
      胃里养了只霸王龙
      2021-03-01回复香剑
      pages/ershoucheplugin/__plugin__/wx8332e3d05cd2ebea/pages/list/list
      2021-03-01
      回复
    • 胃里养了只霸王龙
      胃里养了只霸王龙
      2021-03-01回复香剑
      wxc97b21c63d084d92
      2021-03-01
      回复
    • 胃里养了只霸王龙
      胃里养了只霸王龙
      2021-03-02回复香剑
      2021-03-02
      回复
  • 默
    2021-03-01

    这种地址怎么获取? 我还没见过呢(尴尬捂脸)

    这种地址不能跳转

    小程序跳转只有使用button按钮

    2021-03-01
    有用
    回复 7
    • 胃里养了只霸王龙
      胃里养了只霸王龙
      2021-03-01
      安卓某些小程序打开右上角三个点,在弹出的分享弹窗里有个复制链接。复制出来就是这样的。
      2021-03-01
      回复
    • 胃里养了只霸王龙
      胃里养了只霸王龙
      2021-03-01
      应该是灰度的。
      2021-03-01
      1
      回复
    • 默
      2021-03-01回复胃里养了只霸王龙
      这个复制啊 那我知道了 不是灰度 是需要在MP后台或者公众号后台做什么操作 然后打开的小程序就会有复制链接那个按钮了 不过没用过 不太清楚是不是这个 哈哈哈
      2021-03-01
      回复
    • 胃里养了只霸王龙
      胃里养了只霸王龙
      2021-03-01回复
      那这个没操作过。看到有的小程序有。有的没有
      2021-03-01
      回复
    • 默
      2021-03-01回复胃里养了只霸王龙
      应该是公众号后台吧 好获取配置跳转的小程序页面路径 具体哪个真的就不太清楚了
      2021-03-01
      回复
    查看更多(2)
  • 和蔼不可亲
    和蔼不可亲
    2021-03-01

    不可以,只能通过对方的小程序跳转。

    2021-03-01
    有用
    回复
登录 后发表内容
问题标签