收藏
回答

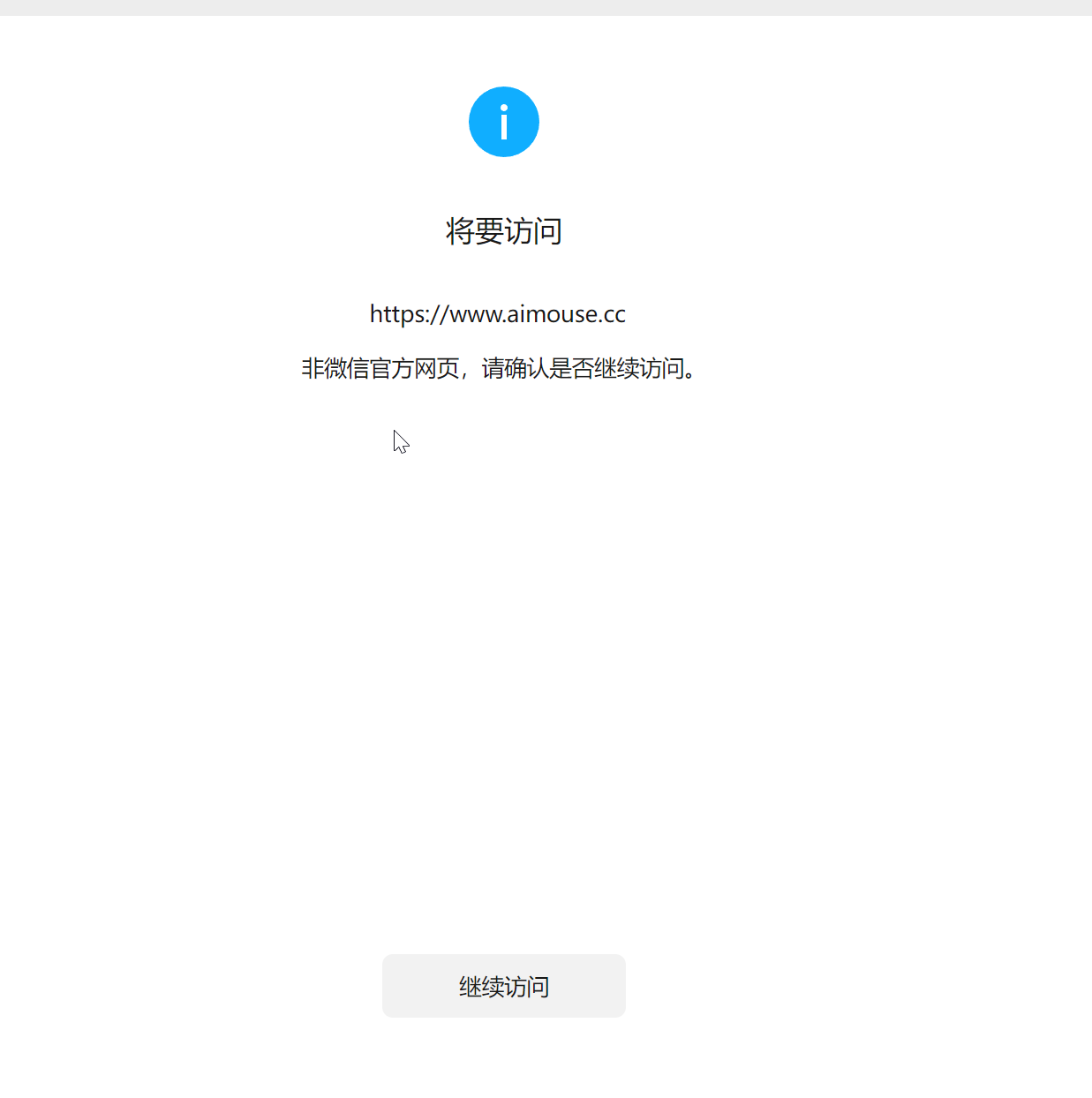
紧急求助:已备案通过的域名提示“非微信官方网页”,怎么申请解除拦截?已部署已提交资料,麻烦尽快解决

AppID
wx1b353bcd53c5ac5d

回答关注问题邀请回答
收藏

2 个回答

  • 微信朋友圈&外链咨询
    微信朋友圈&外链咨询
    2025-11-08

    你好,已恢复,请查实。

    2025-11-08
    有用
    回复 1
    • L_turbo
      L_turbo
      发表于移动端
      2025-11-08
      刚看过没好
      2025-11-08
      回复
  • 智能回答 智能回答 本次回答由AI生成
    2025-11-07
    有用 1
登录 后发表内容