收藏
回答

在微信小程序后台配置了服务器域名https,但请求所配置的域名失败?

在微信小程序后台配置了服务器域名https,https在线工具检查A+级别。但请求所配置的域名失败?实在无解了

回答关注问题邀请回答
收藏

4 个回答

  • 俞哄哄💻📷🤘🚴🎧🗻
    俞哄哄💻📷🤘🚴🎧🗻
    2020-04-18

    在配置正确的情况下你先检查下是否是所有的接口都不能访问然后检查下是否请求的时候拼接的参数异常

    2020-04-18
    有用
    回复 2
  • Admin ²º²⁵
    Admin ²º²⁵
    2020-04-18

    点开看详情,然后贴图上来看看具体错误的url是哪个:

    2020-04-18
    有用
    回复 1
    • 笑傲江湖
      笑傲江湖
      2020-04-18
      没有指明那个url错误,是我自己console.error()打印出的请求地址
      2020-04-18
      回复
  • 青寒
    青寒
    2020-04-18

    建议:

    1,重启开发者工具试试;

    2,确认开发者工具上的小程序APPID和你的是否一致?

    2020-04-18
    有用
    回复 5
    • 笑傲江湖
      笑傲江湖
      2020-04-18
      重启很多次了,appid的一样的
      2020-04-18
      回复
    • 青寒
      青寒
      2020-04-18回复笑傲江湖
      开发者工具小程序项目的基本信息里的APPID是一样的?那就想不出来还有啥原因了,等待其他大神解答吧
      2020-04-18
      回复
    • 笑傲江湖
      笑傲江湖
      2020-04-18
      请问有什么方法可以知道域名为什么不在安全域名列表吗?微信官方也不给个具体的提示
      2020-04-18
      回复
    • 青寒
      青寒
      2020-04-18回复笑傲江湖
      可能的原因:
      *重定向的问题.把https重定向了http.
      *域名拼写错误(写错或有空格等)
      *开发者工具导入的小程序APPID不是自己的
      *https的证书TLS版本问题(需要1.2以上版本)
      2020-04-18
      1
      回复
    • 笑傲江湖
      笑傲江湖
      2020-04-18
      都没问题。。。
      2020-04-18
      回复
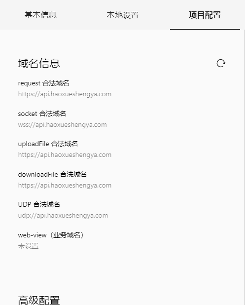
  • 2020-04-18

    点开工具右上角详情,切换到项目配置,看一下里面有没有域名,没有的话刷新一下

    2020-04-18
    有用
    回复 2
    • 笑傲江湖
      笑傲江湖
      2020-04-18
      有啊
      2020-04-18
      回复
    • 😈
      😈
      2021-11-09回复笑傲江湖
      怎么解决了?
      2021-11-09
      回复
登录 后发表内容
问题标签