收藏
回答

B类接口生成二维码,成功没有返回图片

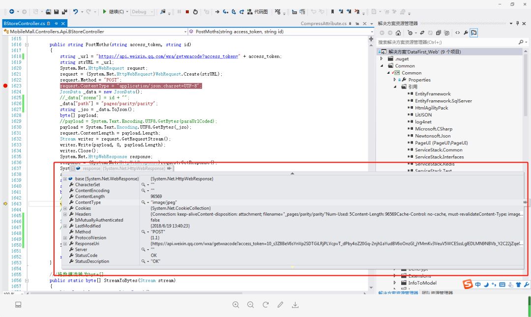
这是A类接口生成返回的数据

content-type是image



这是A类接口生成返回的数据

content-type是JSON

长度也只有108



A类和B类的处理方法都是同一个

但出来的效果不一样,求解决方法。





回答关注问题邀请回答
收藏

2 个回答

  • 粽Zzzzzz
    粽Zzzzzz
    2018-06-21

    不知道是不是你编码格式的问题,我今天刚做这个生成二维码的小功能,遇到的是B类方法返回数据是乱码的问题,我是设置对原始数据不编码,然后转成base64,再把base64转成图片格式保存解决的

    2018-06-21
    有用
    回复 2
    • 呦呦
      呦呦
      2018-06-27

      您好,请问您是怎么把二进制转换成base64的

      2018-06-27
      回复
    • 粽Zzzzzz
      粽Zzzzzz
      2018-06-27回复呦呦

      用nodejs里Buffer对象提供的toString方法

      2018-06-27
      回复
  • oooo 👈
    oooo 👈
    2018-06-19

    第二张图片是B类型生成返回数据,打错字了

    2018-06-19
    有用
    回复 1
    • oooo 👈
      oooo 👈
      2018-06-19

      本来这方法可以用已经发布线上了,分享规则更改的那个版本更新后就开始出现问题了。


      每次小程序规则更新后,原本能用的方法多多少少都会有些不能用,或者出现问题; 更新不透明也没问题,但至少告诉我改了哪些地方,好让开发者去检查一下;


      每次都是上级告诉我又有问题了,这样我饭碗会不保的。

      2018-06-19
      回复
登录 后发表内容