小程序
小游戏
企业微信
微信支付
扫描小程序码分享
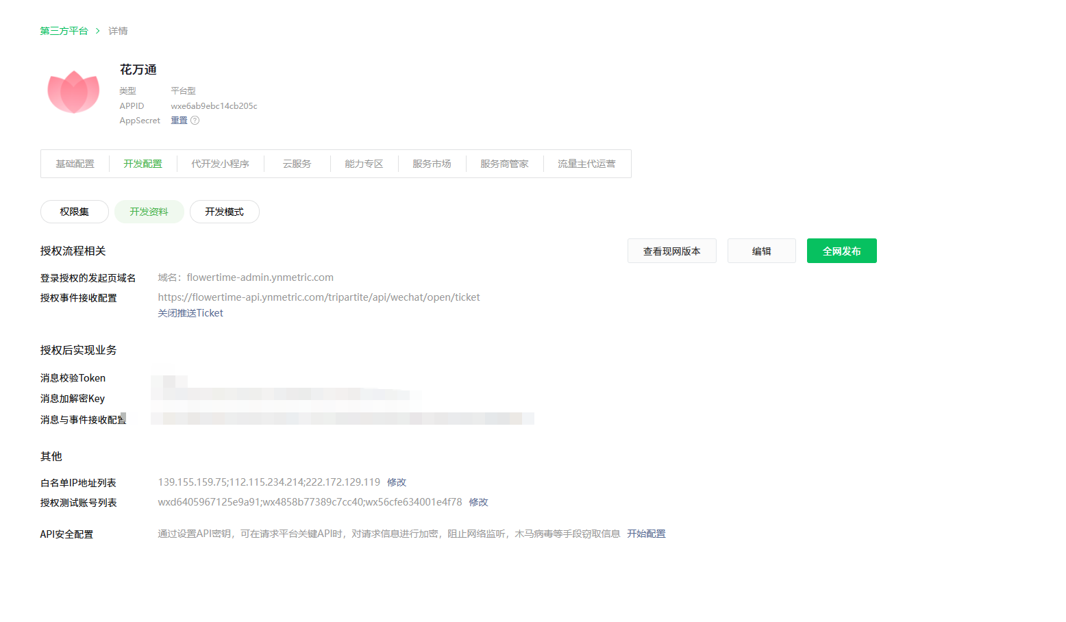
IP已经加到白名单了,其他接口都能调,调用这个接口getversioninfo返回61004,
1 个回答
加粗
标红
插入代码
插入链接
插入图片
上传视频
你好,把返回的IP添加到实际代调用接口的第三方平台开发资料中https://developers.weixin.qq.com/doc/oplatform/Third-party_Platforms/2.0/troubleshooting/TroubleShooting.html
你好,麻烦通过点击下方“反馈信息”按钮,提供出现问题的。
关注后,可在微信内接收相应的重要提醒。
请使用微信扫描二维码关注 “微信开放社区” 公众号
你好,把返回的IP添加到实际代调用接口的第三方平台开发资料中https://developers.weixin.qq.com/doc/oplatform/Third-party_Platforms/2.0/troubleshooting/TroubleShooting.html
对应 requestIP: 222.172.129.119 添加到wxe6ab9ebc14cb205c第三方平台里了没?提供这个第三方平台 wxe6ab9ebc14cb205c
的现网版本配置截图
另外,测试列表需要填写账号原始id,不是Appid