收藏
回答

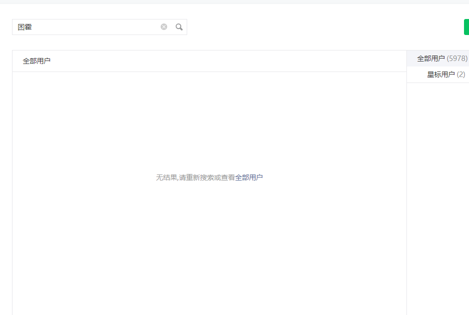
公众号粉丝搜索功能根本不管用!几千粉丝,搜不到一个,排在第一页的粉丝搜索页搜不到

这里只是演示了一个用户搜索。简单描述整个问题就是谁也搜索不到,无论是新粉丝还是旧粉丝,一个都搜索不到!!!!!!!

回答关注问题邀请回答
收藏

3 个回答

  • 全屋软装童佬荟.陈锦华
    全屋软装童佬荟.陈锦华
    2020-09-02

    解决了吗,我也出现了这个问题,但是我的老粉丝可以搜到,新粉丝关注差不多半个多月了,依旧搜不到!但是我在首页都能看到,唯独搜不到

    2020-09-02
    有用 1
    回复
  • 青寒
    青寒
    2020-08-31

    这个问题挺奇怪,我看到公众号无法搜到粉丝问题,网上给出的答案是:

    1)新关注的粉丝,关注24小时后才可以快速搜索;

    2)更新昵称的粉丝,新昵称需要48小时后同步后,才可以根据新昵称快速搜索。

    另,排在第一页的粉丝,并不是按关注时间排序的


    然后我试了自己的公众号,一共8个粉丝(有6个是N年前就关注的),可以搜到7个人,只有1个搜不到。

    最近2个月加入的2个粉丝,7月17日关注的搜不到,8月13日关注的可以搜到,他们最近半年都没有换过昵称。

    追寻的目标:提供更多【有用】的答案

    2020-08-31
    有用 1
    回复 1
    • 刘子赫
      刘子赫
      2021-03-26
      这种情况很多人遇到,是bug,说是修复了,但并无效果
      2021-03-26
      回复
  • 敬以治事
    敬以治事
    2020-08-31

    不知道我说得够清楚没有,搜索粉丝功能不能用!搜索粉丝功能不能用!搜索粉丝功能不能用!

    2020-08-31
    有用 1
    回复 5
    • 疯狂的小辣椒
      疯狂的小辣椒
      2020-09-01
      麻烦提供下公众号的appid,用户的微信号及昵称哈
      2020-09-01
      回复
    • 青寒
      青寒
      2020-09-01回复疯狂的小辣椒
      也想知道为啥搜不到粉丝,已提供公众号和用户的相关信息。
      2020-09-01
      回复
    • 敬以治事
      敬以治事
      2020-09-01回复疯狂的小辣椒
      appid:wx4277181be4c5e1c7所有用户都搜不到,那我提供一下我自己的吧微信号:daixia6323昵称:戴霞
      2020-09-01
      回复
    • 疯狂的小辣椒
      疯狂的小辣椒
      2020-09-08回复敬以治事
      已解决,重试看看
      2020-09-08
      1
      回复
    • 敬以治事
      敬以治事
      2020-09-09回复疯狂的小辣椒
      终于解决了,真棒,谢谢您
      2020-09-09
      回复
登录 后发表内容
问题标签