收藏
回答

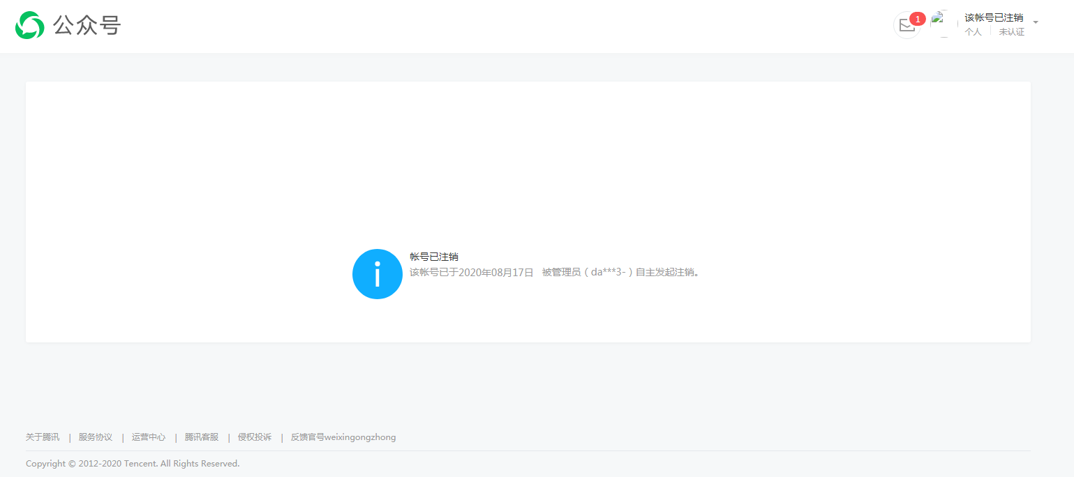
微信公众号已经注销,邮箱显示已经注册过,不可以再用?

框架类型 问题类型 操作时间 AppID
小程序 Bug 2020-08-18 gh_c0a99686a708

公众号显示已注销,但是邮箱还是显示已被占用,无法重新注册,帮忙解决一下,谢谢!

邮箱:283630273@qq.com

回答关注问题邀请回答
收藏

12 个回答

  • 胃里养了只霸王龙
    胃里养了只霸王龙
    2020-08-18

    邮箱还未释放。发起注销后预计7个工作日释放 貌似。具体的你社区搜下类似问题。

    2020-08-18
    有用 1
    回复 7
    • 疯狂的小辣椒
      疯狂的小辣椒
      2020-08-18
      https://kf.qq.com/faq/1703176ZNzE3170317NrIjyi.html
      2020-08-18
      回复
    • 愚成
      愚成
      2020-08-19回复疯狂的小辣椒
      我市2020-8-10号注销的,在8月17号的时候确认了账号注销,但是邮箱还是没有释放,是不是说注销之后,还要等7天,邮箱账号才能释放哦?
      2020-08-19
      回复
    • 胃里养了只霸王龙
      胃里养了只霸王龙
      2020-08-19回复愚成
      如果是常用的你还可以等着,不常用的邮箱的话 建议还是新注册一个吧。等还不知道啥时候释放呢
      2020-08-19
      回复
    • 独角兽投资
      独角兽投资
      2020-08-20回复疯狂的小辣椒
      借楼问一下,298673831@qq.com这个邮箱能不能协助解绑一下?已带注销截图发帖
      2020-08-20
      回复
    • 大鱼
      大鱼
      2020-12-29
      公众号已注销,麻烦帮忙释放一下邮箱1395266927@qq.com,谢谢
      2020-12-29
      回复
    查看更多(2)
  • Gg
    Gg
    2023-02-14

    公众号已经注销数月,麻烦官方大大帮忙释放一下啦,邮箱为15589892398@163.com

    2023-02-14
    有用
    回复
  • 山鸡
    山鸡
    2022-09-03

    公众号显示已注销快一年了,但是邮箱还是显示已被占用,无法重新注册,帮忙解决一下,谢谢!

    邮箱:2383996645@qq.com


    2022-09-03
    有用
    回复
  • 梁小两(工作时间8.30-22.30)
    梁小两(工作时间8.30-22.30)
    2022-07-15

    我也一样,这可咋办,137030117@qq.com,这都一个多月了

    2022-07-15
    有用
    回复
  • SunriseJack
    SunriseJack
    2022-04-05

    两个公众号都已经注销成功,但是邮箱还是显示已被占用,无法重新注册,帮忙解决一下,谢谢!

    邮箱:ramla@sunrise521.cn 以及 yfy@sunrise521.cn


    2022-04-05
    有用
    回复
  • 多年&以后
    多年&以后
    2022-03-31

    公众号已经注销,麻烦官方大大帮忙释放一下,邮箱为513801254@qq.com

    2022-03-31
    有用
    回复
  • Yang
    Yang
    2022-03-27

    公众号已注销 现在注册还是一直显示被占用,麻烦尽快释放一下 2332269746@qq.com 谢谢您 我坐等释放

    2022-03-27
    有用
    回复
  • 木大云
    木大云
    2021-12-23

    公众号已经注销,但是邮箱还是显示已被占用,无法重新注册,麻烦释放一下,邮箱为 yyc_cloud@qq.com

    2021-12-23
    有用
    回复
  • 清晨
    清晨
    2021-09-18

    公众号显示已注销一年了,但是邮箱还是显示已被占用,无法重新注册,帮忙解决一下,谢谢!

    邮箱:joypc@163.com


    2021-09-18
    有用
    回复
  • StarLink
    StarLink
    2021-07-23

    公众号已经注销,麻烦官方大大帮忙释放一下,邮箱为2072820049@qq.com

    2021-07-23
    有用
    回复

正在加载...

登录 后发表内容
问题标签