收藏
回答

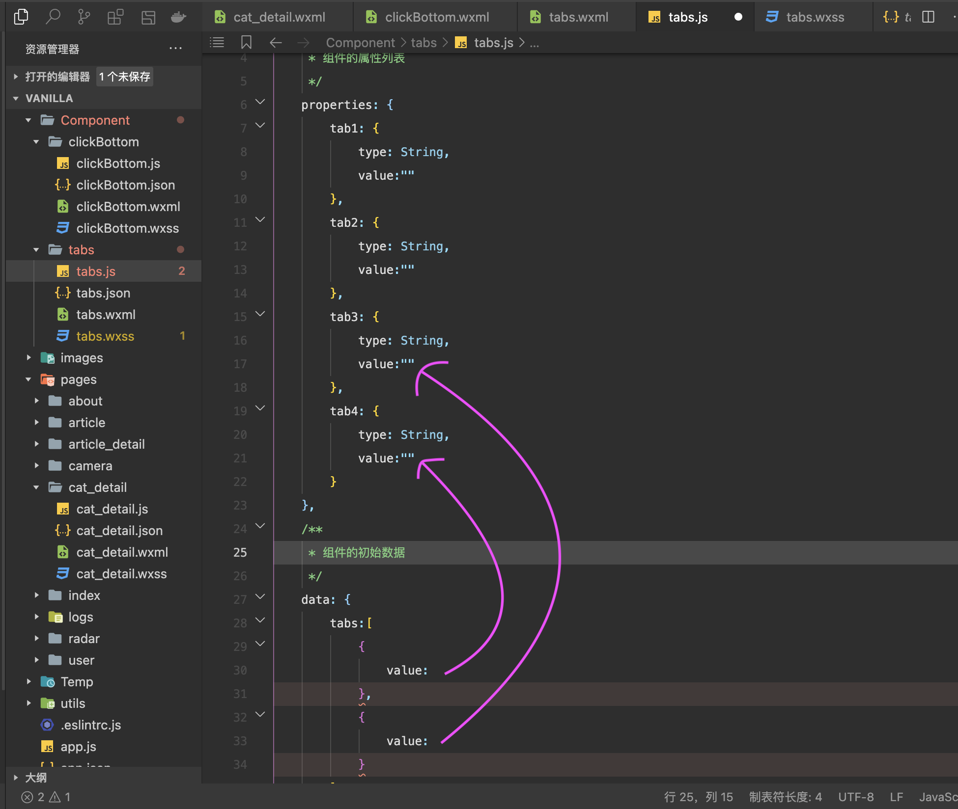
js中如何在data中访问properties中的数据?

如图,刚刚小程序入门,没学多久,js也没啥基础,问问大佬们这个该如何是好

回答关注问题邀请回答
收藏

3 个回答

  • brave
    brave
    2022-03-04
    // 基础库版本 2.6.1 开始支持
    Component({
      properties: {..............},
      data: {
        tabs: []
      },
      observers: {
        'tab1, tab2, tab3, tab4': function(tab1, tab2, tab3, tab4) {
          this.setData({
            tabs: [{
              value: tab1
            },{
              value: tab2
            },{
              value: tab3
            },{
              value: tab4
            }]
          })
        }
      }
    })
    


    2022-03-04
    有用 4
    回复
  • 用爱发电
    用爱发电
    2022-03-04
    Component({
      properties: {..............},
      data: {
        tabs: []
      },
      observers: {
        'tab1, tab2, tab3, tab4': function(tab1, tab2, tab3, tab4) {
          this.setData({
            tabs: [{
              value: tab1
            },{
              value: tab2
            },{
              value: tab3
            },{
              value: tab4
            }]
          })
        }
      }
    })
    // 基础库版本 2.6.1 开始支持
    
    2022-03-04
    有用 1
    回复 2
  • 胡家内
    胡家内
    发表于移动端
    2022-03-04
    壬片
    2022-03-04
    有用
    回复
登录 后发表内容